405x
003767
9. Januar 2024

Last mittels Formel eingeben

Anhand der Windlast soll gezeigt werden, wie Sie globale Parameter definieren und in Formeln einsetzen können.

Parameter definieren

Die globalen Parameter können Sie über Globale Parameter in der Symbolleiste der Tabelle bearbeiten. Für die Eingabe der Windlast sind der Geschwindigkeitsdruck qp, der Grundkraftbeiwert cf und der Völligkeitsbeiwert phi relevant und können in der Tabelle eingetragen werden.

Parameter in Formel verwenden

Wählen Sie den Lastfall 'Wind in +Y' aus und öffnen Sie einen neuen Lastassistenten 'Stablast aus Flächenlast'. Die Lastrichtung ist die Y-Richtung.

Tipp

Die Lastgröße kann über eine Formel eingegeben werden, indem Sie auf den Pfeil im Eingabefeld klicken und 'Formel bearbeiten' auswählen. In dem sich öffnenden Dialog können Sie die Formel angeben.

Für die Windlast wäre dies zum Beispiel qp * cf * phi.

Im Register 'Geometrie' können Sie nacheinander die beiden Seitenflächen der Brücke auswählen. Nach der Bestätigung wird die neue Last angezeigt.

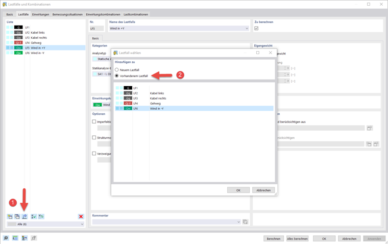
Lasten kopieren

Sie können eine Last aus einem Lastfall in einen anderen kopieren. Öffnen Sie dafür den Dialog 'Lastfälle und Kombinationen'. Über Lasten zu neuem oder vorhandenem Lastfall hinzufügen können Sie beispielsweise festlegen, dass die Last aus dem Lastfall 'Wind in +Y' in den vorhandenen Lastfall 'Wind in -Y' kopiert werden soll. Mit einem Rechtsklick auf den Lastassistenten für die Windlast in -Y-Richtung im Navigator können Sie die Last bearbeiten. Dort muss dann das Vorzeichen in der Formel für die Lastgröße angepasst werden.

Die Eingabe der Lasten und die Festlegung der Lastkombinationen ist nun abgeschlossen und Sie können mit der Analyse der Ergebnisse fortfahren.

Übergeordnetes Kapitel