With the default settings, the program displays the results of the envelope and the global directions X, Y, and Z that have a response spectrum assigned. These options are available at the top of the Navigator list (see the image Selecting Envelope or Direction ), so you can control the result display accordingly.
If you have activated the Save results of all selected shapes option in the Main tab of the "Load Cases and Combinations" dialog box and have assigned this setting to a load case, you get the results of all selected mode shapes (see the chapter Selection of Modes) for the directions X, Y, and Z with a response spectrum assigned.
In the load case, the individual results of the spectral analysis are saved and available as subresults (envelopes). They replace the export of load cases and result combinations, as was necessary in the RF‑/DYNAM Pro add-on module of the RFEM 5 / RSTAB 8 program generation.
The available subresults depend on the spectral analysis settings assigned to the load case and on the excitation directions with a response spectrum defined. The various options are shown in the following tables.
SRSS – Square Root of Sum of Squares
For a load case, the result designation specifies the type of envelope as follows:
| Description | Result Type |
|---|---|
| SRSS | Total envelope X, Y, Z |
| X | Envelope of all mode shapes in X |
| Y | Envelope of all mode shapes in Y |
| Z | Envelope of all mode shapes in Z |
| X, Mode Shape n | Envelope of the nth mode shape in X |
| Y, Mode Shape n | Envelope of the nth mode shape in Y |
| Z, Mode Shape n | Envelope of the nth mode shape in Z |
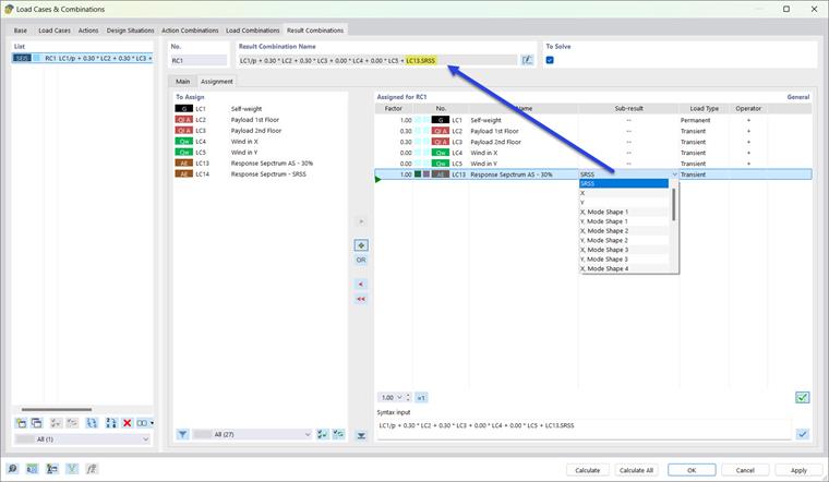
If you have specified the output of subresults in the "Load Cases and Combinations" dialog box (see the image Activating Partial Results for Result Combinations ), these results are also available for the load cases used in the RC.
The result description comprises the load case number and the respective subresults. For Load Case 7 (LC7), for example, this is as follows:
| Description | Result Type |
|---|---|
| LC7.SRSS | Total envelope X, Y, Z |
| LC7.X | Envelope of all mode shapes in X |
| LC7.Y | Envelope of all mode shapes in Y |
| LC7.Z | Envelope of all mode shapes in Z |
| LC7.X, Mode Shape n | Envelope of the nth mode shape in X |
| LC7.Y, Mode Shape n | Envelope of the nth mode shape in Y |
| LC7.Z, Mode Shape n | Envelope of the nth mode shape in Z |
Scaled Sum (100% / 30% or 100% / 40%)
For a load case, the result designation specifies the type of envelope as follows:
| Description | Result Type |
|---|---|
| Scaled Sums | Total Envelope |
| X 100% ❘ Y 30% ❘ Z 30% | Factorized envelope of all mode shapes in X (100%), Y (30%), and Z (30%) |
| X 30% ❘ Y 100% ❘ Z 30% | Factorized envelope of all mode shapes in X (30%), Y (100%), and Z (30%) |
| X | Envelope of all mode shapes in X (100%) |
| Y | Envelope of all mode shapes in Y (100%) |
| Z | Envelope of all mode shapes in Z (100%) |
| X, Mode Shape n | Envelope of the nth mode shape in X |
| Y, Mode Shape n | Envelope of the nth mode shape in Y |
| Z, Mode Shape n | Envelope of the nth mode shape in Z |
For a result combination, the result description comprises the load case number and the respective subresults. For Load Case 7 (LC7), for example, this is as follows:
| Description | Result Type |
|---|---|
| LC7.Scaled Sums | Total envelope |
| LC7.SSX | Factorized envelope of all mode shapes in X (100%), Y (30%), and Z (30%) |
| LC7.SSY | Factorized envelope of all mode shapes in X (30%), Y (100%), and Z (30%) |
| LC7.SSZ | Factorized envelope of all mode shapes in X (30%), Y (30%), and Z (100%) |
| LC7.X | Envelope of all mode shapes in X (100%) |
| LC7.Y | Envelope of all mode shapes in Y (100%) |
| LC7.Z | Envelope of all mode shapes in Z (100%) |
| LC7.X, Mode Shape n | Envelope of the nth mode shape in X |
| LC7.Y, Mode Shape n | Envelope of the nth mode shape in Y |
| LC7.Z, Mode Shape n | Envelope of the nth mode shape in Z |
Absolute Sum
For a load case, the result designation specifies the type of envelope as follows:
| Description | Result Type |
|---|---|
| Absolute Sum | Total envelope X, Y, Z |
| X | Envelope of all mode shapes in X |
| Y | Envelope of all mode shapes in Y |
| Z | Envelope of all mode shapes in Z |
| X, Mode Shape n | Envelope of the nth mode shape in X |
| Y, Mode Shape n | Envelope of the nth mode shape in Y |
| Z, Mode Shape n | Envelope of the nth mode shape in Z |
For a result combination, the result description comprises the load case number and the respective subresults. For Load Case 7 (LC7), for example, this is as follows:
| Description | Result Type |
|---|---|
| LC7.AS | Total envelope |
| LC7.X | Envelope of all mode shapes in X |
| LC7.Y | Envelope of all mode shapes in Y |
| LC7.Z | Envelope of all mode shapes in Z |
| LC7.X, Mode Shape n | Envelope of the nth mode shape in X |
| LC7.Y, Mode Shape n | Envelope of the nth mode shape in Y |
| LC7.Z, Mode Shape n | Envelope of the nth mode shape in Z |