1013x
002157
2025-10-21

Design Situations

The Design Situations table of the "Steel Joint Design" category lists all design situations in the model. Here, you can decide whether and in what way a certain design situation should be taken into account for the steel joint design checks. Further information about the design situations can be found in the chapter Design Situations of the RFEM manual.

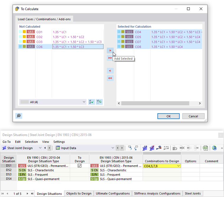
Combinations to Design

By default, the "To Design" check boxes are activated so all design situations are relevant for the steel joint design. If you deactivate the check box for a design situation, it is deactivated for the steel joint design and no design checks are performed for this design situation. This combination selection is also synchronized with the specification for the design add-on in the "Load Cases and Combinations" dialog box for the design situations.

Info

It is not possible to design individual load cases or load combinations. It is necessary to assign the combinations to a design situation. Since the calculation requires a clear load position, result combinations can only be designed as sub-combinations of the Superposition type.

By default, all load combinations of a design situation activated for the design are taken into account. However, you can also enter only certain combinations of this design situation in the "Combinations to Design" column. When you click the check box, you can use the Edit Object button to open a dialog box to specify the relevant combinations by clicking the Add button. The design checks are then carried out for all load combinations listed in the right column.

Tip

If you only specify relevant combinations for the design, the calculation will reach results more quickly.

Design Situation Types

The design situations were created on the basis of the standard, and are used for classifying the load cases in actions. It is still necessary to assign these types to the types of the selected design standard, as the specifications in both standards may differ. In general, this assignment is carried out automatically, so an ultimate limit state combination for the combination of load cases is also assigned to the "ultimate" design type. However, you should check the default settings and assign them correctly, if necessary.

Info

The design is currently only carried out for the ULS (STR/GEO) – Permanent and transient design situation type for Eurocode 3 or the Limit State of Strength type (LRFD or ASD) for AISC 360.

You can also activate several design situations of the same type for the design, such as two design situations for the ultimate limit state design checks. The ultimate limit state design is then performed for the selected combinations of both design situations.

Parent Chapter