1025x
002157
21. Oktober 2025

Bemessungssituationen

In der Tabelle Bemessungssituationen der Kategorie 'Stahlanschlussbemessung' werden alle im Modell vorhandenen Bemessungssituationen aufgelistet. Dort können Sie entscheiden, ob und in welcher Art eine bestimmte Bemessungssituation für die Anschlussnachweise berücksichtigt werden soll. Weitere Infos zu Bemessungssituationen finden Sie im Kapitel Bemessungssituationen des RFEM-Handbuchs.

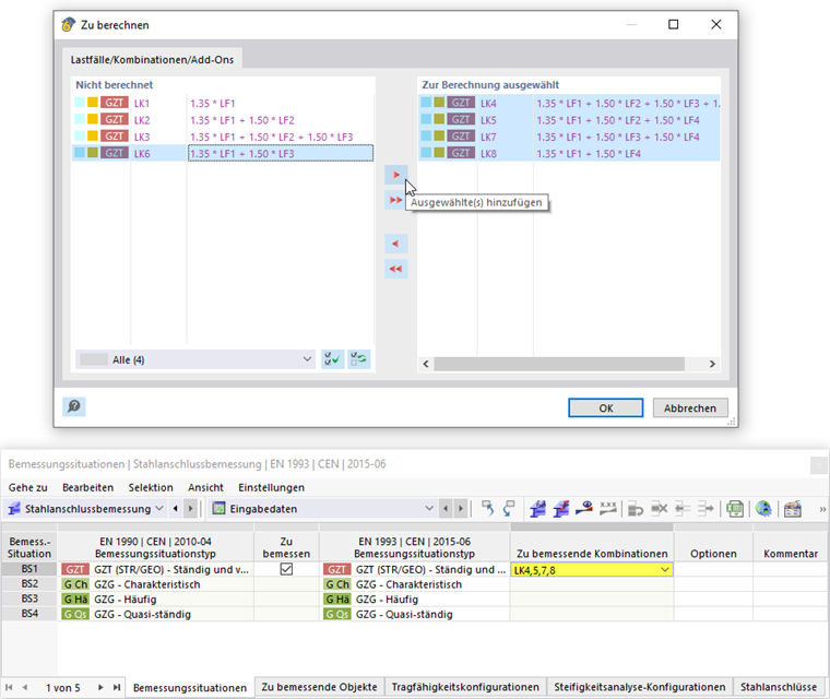
Zu bemessende Kombinationen

In der Voreinstellung sind die Kontrollfelder 'Zu Bemessen' aktiviert, sodass alle Bemessungssituationen für die Stahlanschlussbemessung relevant sind. Wenn Sie das Kontrollfeld für eine Bemessungssituation deaktivieren, wird diese bei der Anschlussbemessung nicht berücksichtigt und für die Bemessungssituation erfolgen somit keine Nachweise. Die Auswahl der Kombinationen ist mit der Vorgabe für das Bemessungs-Add-On im Dialog 'Lastfälle und Kombinationen' bei den Bemessungssituationen synchronisiert.

Info

Die Bemessung einzelner Lastfälle oder Lastkombinationen ist nicht möglich. Die Kombinationen müssen einer Bemessungssituation zugeordnet sein. Da die Berechnung eine eindeutige Laststellung voraussetzt, können Ergebniskombinationen nur als Unterkombinationen vom Typ Überlagerung bemessen werden.

Per Voreinstellung werden alle Lastkombinationen einer für die Bemessung aktivierten Bemessungssituation berücksichtigt. In der Tabellenspalte 'Zu bemessende Kombinationen' können Sie jedoch nur bestimmte Kombinationen dieser Bemessungssituation eintragen. Wenn Sie das Feld mit einem Mausklick aktiviert haben, können Sie dort über die Schaltfläche Objekt bearbeiten einen Dialog aufrufen, um die relevanten Kombinationen mit der Schaltfläche Hinzufügen festzulegen. Die Nachweise erfolgen dann für alle in der rechten Spalte gelisteten Lastkombinationen.

Tipp

Wenn Sie nur relevante Kombinationen für die Bemessung vorgeben, kommt die Berechnung schneller zu Ergebnissen.

Bemessungssituationstypen

Die Bemessungssituationen wurden anhand der Norm gebildet, die zur Klassifizierung der Lastfälle in Einwirkungen gilt. Diese Typen müssen noch den Typen der gewählten Bemessungsnorm zugeordnet werden, da die Vorgaben in beiden Normen voneinander abweichen können. Im Allgemeinen erfolgt diese Zuordnung automatisch, sodass eine Tragfähigkeitskombination für die Kombination der Lastfälle ebenfalls dem Typ 'Tragfähigkeit' für die Bemessung zugeordnet wird. Sie sollten die Voreinstellungen jedoch prüfen und bei Bedarf richtig zuordnen.

Info

Die Bemessung erfolgt derzeit nur für den Bemessungssituationstyp GZT (STR/GEO) - Ständig und vorübergehend bei Eurocode 3 bzw. den Grenzzustand der Festigkeit (LRFD oder ASD) bei AISC 360.

Sie können auch mehrere Bemessungssituationen gleichen Typs für die Bemessung aktivieren, wie zum Beispiel zwei Bemessungssituationen für Tragfähigkeitsnachweise. Es werden dann die Tragfähigkeitsnachweise für die ausgewählten Kombinationen beider Bemessungssituationen geführt.

Übergeordnetes Kapitel