986x
003458
8. Juni 2023

Ausdruckprotokoll-Muster

Die im Kapitel Ausdruckprotokoll-Manager beschriebene Auswahl der Inhalte ist mit Aufwand verbunden. Sie können deshalb Ihre Zusammenstellung einschließlich Grafiken als Vorlage ablegen und für weitere Modelle nutzen. Damit lassen sich Ausdruckprotokolle effizient aus Vorlagen erstellen. Einige Vorlagen werden schon bei der Installation eingerichtet.

Vorlage einlesen

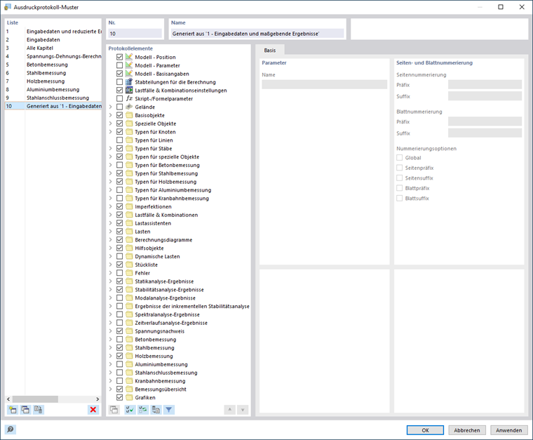
Um eine Vorlage für das aktuelle Ausdruckprotokoll zu verwenden, klicken Sie links unten im Dialog Ausdruckprotokoll-Manager auf die Schaltfläche Ausdruckprotokoll-Muster . Es erscheint der Dialog 'Ausdruckprotokoll-Muster'.

Die 'Liste' enthält verschiedene Vorlagen für die Druckausgabe der statischen Analyse sowie der Bemessungs-Add-Ons. Die voreingestellten Ausdruckprotokoll-Muster sind nicht für Änderungen zugänglich.

Wenn Sie benutzerdefinierte Vorlagen erzeugt haben (siehe Abschnitt Vorlage erstellen), können Sie einen dieser Einträge in der Liste selektieren und – falls erforderlich – die Protokollelemente anpassen. Mit OK wenden Sie die Einstellungen des Musters auf das aktuelle Ausdruckprotokoll an.

Die Schaltflächen am Ende der 'Liste' sind mit folgenden Funktionen belegt:

Neu Erzeugt ein neues Ausdruckprotokoll-Muster
Kopieren Kopiert das selektierte Ausdruckprotokoll-Muster
Als Standard setzen Legt die Einstellungen des selektierten Musters als Standard für neue Ausdruckprotokolle fest
Löschen Löscht das selektierte benutzerdefinierte Ausdruckprotokoll-Muster
Tipp

Im Abschnitt 'Name' können Sie eine benutzerdefinierte Vorlage umbenennen.

Vorlage erstellen

Um die Einstellungen des aktuellen Ausdruckprotokolls einschließlich Grafiken als Vorlage zu speichern, wählen Sie im Ausdruckprotokoll-Menü Bearbeiten die Funktion Ausdruckprotokoll bearbeiten aus. Alternativ klicken Sie auf die Schaltfläche Ausdruckprotokoll bearbeiten in der Ausdruckprotokoll-Symbolleiste. Es erscheint der Dialog 'Ausdruckprotokoll-Manager'. Klicken Sie links unten auf die Schaltfläche Als Vorlage speichern .

Es erscheint der Dialog 'Ausdruckprotokoll-Muster'.

Die neue Vorlage erscheint als letzter Eintrag in der Liste. Im Abschnitt 'Name' können Sie die voreingestellte Bezeichnung ändern.

Info

Die in der Vorlage enthaltenen 'Protokollelemente' umfassen nicht nur die Angaben zur Statikanalyse, sondern auch die Daten für alle Add-Ons.

Speichern Sie das neue Ausdruckprotokoll-Muster mit OK.

Tipp

Sie können Ihre Ausdruckprotokoll-Muster in einer Konfigurationsdatei sichern und auch auf andere Rechner übertragen (siehe Kapitel Einstellungen exportieren und importieren).

Übergeordnetes Kapitel