905x
003337
04.10.2023

Bibliothèque de matériaux

Les propriétés de nombreux matériaux sont stockées dans une base de données étendue.

Ouvrir la bibliothèque

La bibliothèque est accessible dans le dialogue Nouveau Matériau via le bouton Bibliothèque .

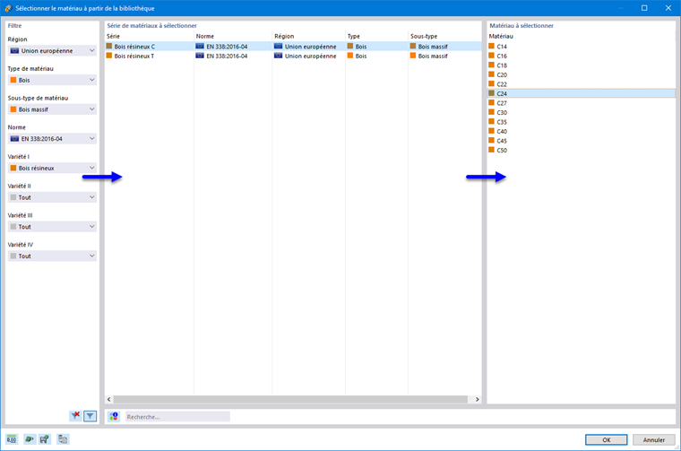
Sélectionner un matériau

La bibliothèque est divisée en sections 'Filtre', 'Série de matériaux à sélectionner' et 'Matériau à prendre'.

Il en résulte la recommandation suivante pour la sélection d'un matériau :

  1. Appliquez les filtres appropriés.
  2. Définissez la série de matériaux.
  3. Sélectionnez le matériau.

Avec OK, vous transférez le matériau dans le dialogue d'origine 'Nouveau matériau'.

Astuce

Le champ de saisie sous les séries de matériaux permet une recherche plein texte parmi les entrées (voir image Sélectionner un matériau dans la bibliothèque).

Filtre

La section 'Filtre' offre de nombreuses options de sélection. Vous pouvez filtrer les matériaux selon des critères et ainsi réduire l'offre.

Astuce

Avec le bouton Filtre en bas de la section, vous pouvez contrôler si les matériaux de normes plus valides s'affichent aussi.

Série de matériaux à sélectionner

Dans la section médiane, la série de matériaux dans laquelle le matériau est catalogué doit être déterminée. Les séries sont triées par norme, région et type de matériau.

Avec le bouton Informations en bas de la section, vous pouvez vérifier les données caractéristiques du matériau sélectionné.

Matériau à prendre

Dans la section droite, vous pouvez sélectionner le matériau dont les propriétés doivent être utilisées dans le modèle.

Avec OK ou la touche Entrée, vous transférez ensuite le matériau sélectionné dans le dialogue 'Nouveau matériau'.

Ajouter un matériau

Si le matériau approprié est absent de la bibliothèque, vous pouvez l'ajouter en tant que matériau personnalisé et l'utiliser ensuite dans tous les projets.

Astuce

Créer un matériau personnalisé est simplifié si vous choisissez un matériau aux propriétés similaires dans la bibliothèque et ajustez les valeurs caractéristiques prédéfinies.

Cliquez sur le bouton Nouveau en bas à droite de la bibliothèque.

Le dialogue 'Nouveau matériau personnalisé' apparaît.

Entrez le nom du matériau dans le champ 'Nom'. Définissez les valeurs caractéristiques du matériau et cliquez ensuite sur OK pour enregistrer le matériau dans la bibliothèque. Il apparaîtra dans la liste 'Matériau à prendre' en vert; la série de matériaux apparaîtra également en vert.

Chapitre parent