1168x
003338
28.12.2023

Bibliothèque de sections

De nombreuses sections sont stockées dans une base de données.

Ouverture de la bibliothèque

La bibliothèque est accessible dans la section « Nom » de la boite de dialogue à l’aide du bouton Bibliothèque (voir la Figure New Section ).

La bibliothèque est divisée en parties incluant différents types de sections. Trouvez la catégorie de la section et cliquez sur le bouton avec le symbole correspondant.

Sections normalisées

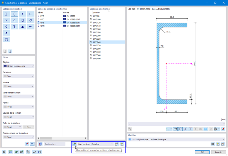
Pour les sections de la catégorie « Standardisée », une autre boîte de dialogue apparaît dans laquelle vous pouvez sélectionner la section.

Vous pouvez utiliser les outils suivants pour sélectionner la section :

  • Réduisez le nombre de données proposées en sélectionnant les critères appropriés dans la section « Filtrer » à gauche.
  • Utilisez la fonctionnalité de recherche par texte en bas dans « Rechercher ».

Si vous souhaitez sélectionner un autre type de section, cliquez sur Retour .

Définir le filtre

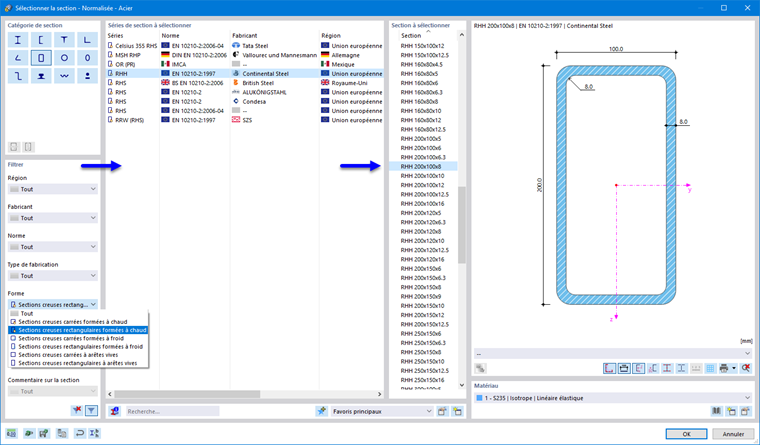
La section Filtrer offre différentes options de sélection. Vous pouvez filtrer les sections selon certains critères, ce qui réduit les données proposées (voir l’image Sélection d’une section creuse rectangulaire formée à chaud).

Astuce

Utilisez le bouton de cellule Filtre dans la partie inférieure de la section, permet de contrôler si les sections des normes qui ne sont plus valides sont également affichées.

Séries de section à sélectionner

Dans la section centrale, vous définissez les séries de section dans laquelle la section est classé. Les séries sont triées par norme, fabricant, région et type de fabrication. Vous pouvez contrôler l’ordre de tri en cliquant sur les titres des colonnes.

Les boutons Informations sur la section dans la partie inférieure vous permet de vérifier les propriétés de la section sélectionnée.

Section à sélectionner

La colonne à droite vous permet de sélectionner la Section à utiliser dans le modèle.

Cliquez sur OK ou utilisez la touche Entrée pour transférer la section sélectionnée dans la boîte de dialogue « Nouvelle section ».

Sections composées

Dans cette section de la fenêtre, vous pouvez combiner les sections standardisées avec le contrôle des paramètres. Vous revenez à la boîte de dialogue « Nouvelle section », qui affiche un onglet supplémentaire.

Dans la section « Types de combinaison », définissez la disposition des sections (1). Dans « Sections », le bouton Bibliothèque permet de sélectionner les sections pertinentes dans la bibliothèque une par une (2) (3).

Sections à parois minces et à parois épaisses

Lorsque vous sélectionnez un type de section à parois minces ou épaisses dans la bibliothèque, vous pouvez définir ses paramètres géométriques dans la boîte de dialogue « Nouvelle section ». Un onglet supplémentaire est disponible à cet effet.

Astuce

Pour les sections à parois minces, le bouton Préréglage de la section laminée permet de prédéfinir les cotations d’une section laminée.

Sections favorites

Vous pouvez enregistrer les sections que vous utilisez fréquemment dans Mes sections. Elles sont ensuite disponibles comme sections préférées (« favorites ») dans d’autres projets.

Pour enregistrer la section actuelle comme favori, après avoir défini la section ou les paramètres de définition, cliquez en bas de la bibliothèque sur Nouveau favori . La section sera alors placée dans la catégorie « Mes sections | Général ».

Les boutons Modifier permet de vérifier vos sections favorites. Les sections enregistrées comme favorites sont répertoriées dans la boîte de dialogue « Modifier mes sections » selon les types de section.

Les boutons Nouveau permet de créer une nouvelle catégorie dans la liste des sections favorites.

Pour importer une section favorite de la bibliothèque, dans la section de la boîte de dialogue « Depuis mes sections », cliquez sur Favoris .

Sections RSECTION

Vous pouvez également importer dans RSTAB des sections définies par l'utilisateur que vous avez créées dans le programme RSECTION. Pour cela, dans « Depuis RSECTION », cliquez sur Sélection de la section RSECTION . La note « Sélectionner la coupe dans le Dlubal Center » apparaît ; le Dlubal Center s'ouvre. Sélectionnez ensuite la section RSECTION.

Pour importer la section, certaines conditions de licence doivent être remplies. Les licences disponibles dans RSECTION sont enregistrées dans la section RSECTION lorsque la section a été enregistrée. Les réglementations suivantes s’appliquent :

  • Vous n'avez pas besoin d'enregistrer la section RSECTION, y compris les résultats, pour l'utiliser dans RSTAB.
  • Lorsqu’un utilisateur disposant d’une licence RSECTION a créé une section et l’a enregistrée dans RSECTION, d’autres utilisateurs peuvent importer cette section dans RFEM, effectuer un calcul de structure et effectuer une vérification dans un module complémentaire de vérification comme Vérification de l’acier ou Vérification de l’aluminium, même s’ils n’ont pas de licence RSECTION.
  • Les sections RSECTION, dont le calcul dans les modules complémentaires Vérification de l'acier ou Vérification de l’aluminium nécessitent la prise en compte de la section efficace, doivent également être calculées dans RSECTION avec une licence active pour Sections efficaces.
Chapitre parent