595x
000598
4. Dezember 2023

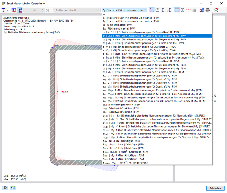
Ergebnisverläufe im Querschnitt

Die Ergebnisverläufe im Querschnitt bilden die Ergebnisse an den Spannungspunkten des Querschnitts ab. Um diese Darstellung aufzurufen, klicken Sie auf die Schaltfläche Diagramm im Schnitt . Sie steht in den Ergebnistabellen der Kategorie 'Aluminiumbemessung' für Stabobjekte zur Verfügung, nicht jedoch für Flächen.

Es erscheint das Fenster 'Ergebnisverläufe im Querschnitt'. Die Grafik zeigt den Spannungszustand, der für das Ergebnis der aktuellen Tabellenzeile vorliegt.

Sie können die Grafik wie gewohnt mit der Maus steuern, beispielsweise zoomen. Die Funktionen sind im Kapitel Grafiksteuerung des RFEM-Handbuchs beschrieben.

Die Ergebnisdarstellung lässt sich auch mit den Schaltflächen in der Symbolleiste anpassen. Sie sind mit folgenden Funktionen belegt:

Schaltfläche Funktion
Diagramm Nachweis Listenschaltfläche mit Auswahlmöglichkeit für Ergebnisarten
Werte an allen Spannungspunkten anzeigen Blendet die Werte in den Spannungspunkten ein und aus
Nur Extremwerte anzeigen Zeigt nur die Extremwerte von positiven und negativen Ergebnissen an
Faktor in Prozent Ermöglicht das Skalieren der Ergebnisverläufe über einen Faktor in [%]
Querschnittskontur anzeigen Blendet die Querschnittskontur ein und aus
Bemaßung anzeigen Blendet die Bemaßungen ein und aus
Achsensystem anzeigen Blendet das Achsensystem ein und aus
Schubmittelpunkt anzeigen Blendet den Schubmittelpunkt ein und aus
Spannungspunkte anzeigen Blendet die Spannungspunkte ein und aus
Einzelfelder anzeigen Blendet die c/t-Teile (Einzelfelder) ein und aus
Nummerierung der Spannungspunkte anzeigen Blendet die Nummerierung der Spannungspunkte ein und aus
FE-Netz anzeigen Blendet das FE-Netz ein und aus
Querschnittsinformationen Öffnet das Fenster 'Informationen über Querschnitt'
Sofort Drucken Ermöglicht das Drucken der aktuellen Darstellung
Gesamtes Modell anzeigen Stellt die Gesamtansicht der Ergebnisverläufe dar
Tipp

Um die Ergebnisverläufe eines anderen Nachweises darzustellen, selektieren Sie die entsprechende Tabellenzeile im Programm, ohne das Fenster 'Ergebnisverläufe im Querschnitt' zu schließen.

Ergebnisarten

Über die Listenschaltfläche Diagramm Nachweis können Sie auswählen, welche Ergebnisse am Querschnitt dargestellt werden sollen. Je nach Nachweis stehen folgende Möglichkeiten zur Auswahl:

  • Diagramm der Ausnutzungen
  • Spannungen
  • Einheitsspannungen
  • Dehnungen
  • Einheitsdehnungen

Je nach vorhandener Beanspruchung können Sie verschiedene Ergebnisse am Querschnitt anzeigen lassen. Nutzen Sie hierzu die Auswahlmöglichkeiten in der Menüleiste.

Die Bezeichnung TWA steht für ein Ergebnis aus einer dünnwandigen Querschnittsberechnung, FEM für eine Querschnittsberechnung mit finiten Elementen. Für den Nachweis wird die Methode genutzt, die jeweils für den Querschnitt festgelegt ist (siehe Kapitel Querschnitte).

Der Zusatz FSM für Knickfiguren bezeichnet Ergebnisse auf Grundlage der Finite-Streifen-Methode (siehe Fachbeitrag Lineare Verzweigungslastanalyse mit der Finite-Streifen-Methode).

Ergebnisse der Finite-Elemente-Berechnung werden immer als Farbverläufe direkt am Querschnitt dargestellt. Ergebnisse der dünnwandigen Analyse sowie die Ausnutzung hingegen werden als Verläufe in den Spannungspunkten angetragen.

Elastische Spannungsverteilung

Bei der Anzeige der Spannungen für die beim entsprechenden Nachweis vorhandenen Schnittgrößen ist zu beachten, dass die Spannungen immer mit einer elastischen Verteilung berechnet werden. Bei einem plastischen Querschnittsnachweis stellen die angezeigten Spannungen also lediglich eine zusätzliche Information dar und werden nicht für den Nachweis genutzt. Eine plastische Spannungsverteilung im Querschnitt kann aktuell nicht berechnet werden.

Spannungen am wirksamen Querschnitt

Erfolgt für den ausgewählten Nachweis die Spannungsermittlung am wirksamen Querschnitt (zum Beispiel bei Querschnittsklasse 4 des Eurocode 9), so kann in der Auswahlliste zwischen der Anzeige der Spannungen am wirksamen Querschnitt und am Bruttoquerschnitt unterschieden werden.

Grafikausdruck

Mit den Möglichkeiten der Listenschaltfläche Sofort Drucken können Sie die aktuelle Grafik direkt drucken, als PDF speichern oder in das Ausdruckprotokoll übergeben. Die anzuzeigenden Details lassen sich dabei auch in der Druckvorschau festlegen.

Wichtig

Wenn Sie die Grafik in das Ausdruckprotokoll drucken, wird sie bei Änderungen der Eingabedaten nicht aktualisiert.

Übergeordnetes Kapitel