680x
000577
4. Dezember 2023

Bemessungssituationen

Die Bemessungssituationen in RFEM steuern, welche Kombinationsregeln beim Erzeugen der Last- und Ergebniskombinationen für die Grenzzustände der Norm angewandt werden. Auch manuell erstellte Kombinationen können bestimmten Grenzzuständen zugeordnet werden (siehe Kapitel Bemessungssituationen des RFEM-Handbuchs).

In der Tabelle 'Bemessungssituationen' für die Aluminiumbemessung sind alle Bemessungssituationen aufgelistet, die im Modell definiert sind. Hier können Sie entscheiden, ob und wie eine bestimmte Bemessungssituation für die Aluminiumnachweise berücksichtigt werden soll.

Bemessungskombinationen für Aluminiumbemessung auswählen

Das Kontrollfeld 'Zu Bemessen' ist per Voreinstellung aktiviert. Damit werden alle Bemessungssituationen bei der Aluminiumbemessung untersucht. Soll für eine Bemessungssituation keine Aluminiumbemessung erfolgen, so deaktivieren Sie das Kontrollfeld. Diese Bemessungssituation wird dann bei den Nachweisen nicht berücksichtigt. Diese Auswahl wird mit den Einstellungen im Dialog 'Lastfälle und Kombinationen' synchronisiert.

Wichtig

Einzelne Lastfälle oder Lastkombinationen können nicht bemessen werden. Die Kombinationen müssen einer Bemessungssituation zugeordnet sein.

Per Voreinstellung werden alle Kombinationen einer für die Bemessung aktivierten Bemessungssituation berücksichtigt. In der Tabellenspalte 'Zu bemessende Kombinationen für Aufzählungsmethode' können Sie jedoch auch bestimmte Kombinationen der Bemessungssituation festlegen: Klicken Sie auf die Schaltfläche Objekt bearbeiten , die mit einem Klick in die Zelle verfügbar ist, und wählen dann die relevanten Kombinationen im Dialog aus.

Bemessungssituationen zuordnen

Die Bemessungssituationen wurden anhand der Norm gebildet, die Sie für die Lastfallklassifizierung vorgegeben haben (siehe Kapitel Normen I des RFEM-Handbuchs). Es ist denkbar, dass der Typ der Bemessungssituation ein anderer ist als der Typ für die Bemessung. In der Regel werden die Typen jedoch automatisch zugeordnet, sodass eine Gebrauchstauglichkeitskombination aus Lastfallkombination auch für die Bemessung dem Typ 'Gebrauchstauglichkeit' zugeordnet wird. In der Tabellenspalte 'Bemessungssituationstyp' können Sie diese Zuordnung überprüfen und gegebenenfalls korrigieren.

Die im Add-On geführten Nachweise richten sich nach dem Bemessungssituationstyp. Weist beispielsweise keine einzige Bemessungssituation einen Typ für Gebrauchstauglichkeit auf, so werden auch keine Gebrauchstauglichkeitsnachweise geführt, sondern nur Tragfähigkeitsnachweise. Für jede Bemessungssituation werden nur die zum Bemessungssituationstyp gehörigen Nachweise geführt.

Info

Die Bemessungssituationstypen unterscheiden sich je nach Norm.

Sie können auch mehrere Bemessungssituationen gleichen Typs für die Bemessung aktivieren, wie zum Beispiel zwei Bemessungssituationen für Tragfähigkeitsnachweise. Das Add-On führt dann die Tragfähigkeitsnachweise für die ausgewählten Kombinationen beider Bemessungssituationen.

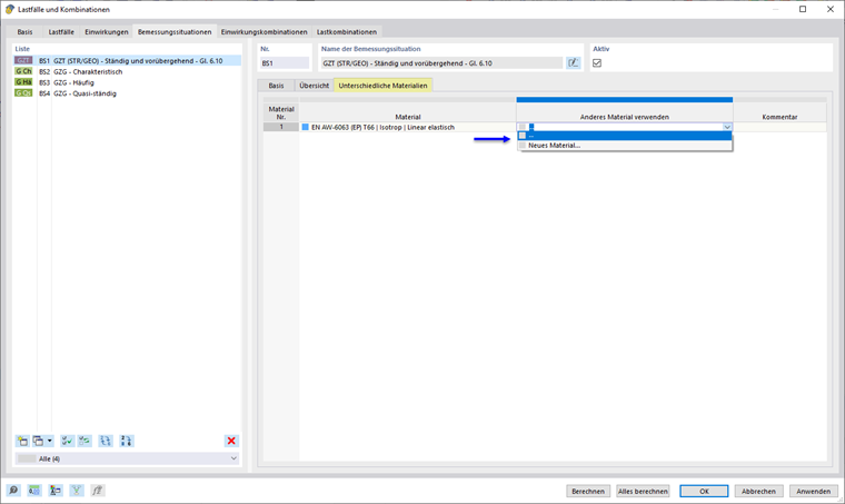
Anderes Material für Bemessung verwenden

Die Option 'Unterschiedliche Materialien' im Dialog Lastfälle und Kombinationen bietet die Möglichkeit, Materialien für die Nachweise einer Bemessungssituation zu ändern. Wenn Sie das Kontrollfeld anhaken, können Sie die Alternativen in einem neuen Register festlegen.

Sie können so unterschiedliche Materialparameter für die statische Analyse und für die Bemessung verwenden.

Übergeordnetes Kapitel