226x
006013
30. April 2025

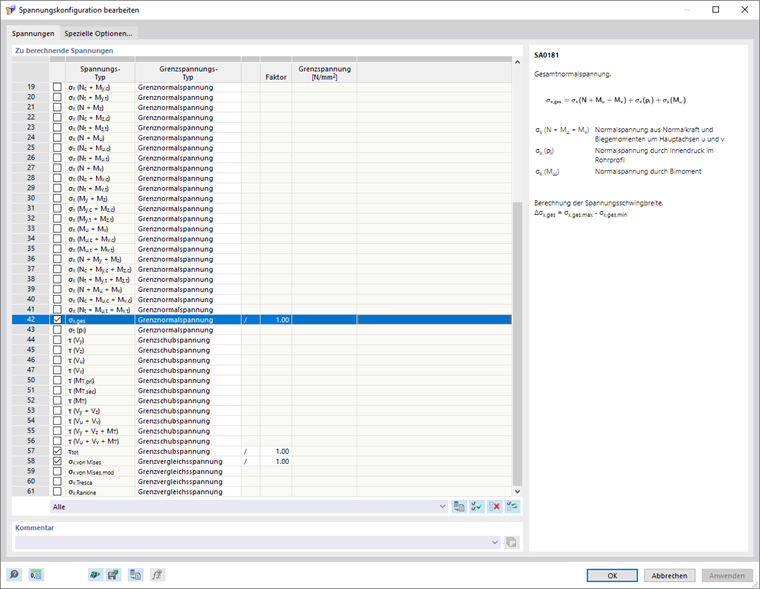
Spannungskonfiguration

In der Spannungskonfiguration können Sie die zu berechnenden und auszugebenden Spannungen auswählen. Sie können die Spannungskonfiguration im Navigator - Daten über den Eintrag Spannungen aufrufen.

Basis

Das Register Basis verwaltet die Liste der zu berechnenden Spannungen.

Zu berechnende Spannungen

In der Liste können Sie die zu berechnenden Spannungen auswählen. Wenn Sie ein Kontrollfeld anhaken, wird die entsprechende Spannung berechnet.

Rechts neben der Liste wird eine Beschreibung der selektieren Spannung angezeigt.

Grenzspannung

Für jede Spannung können Sie in der Tabelle einen Grenzspannungs-Typ auswählen. Das Spannungsverhältnis berechnet sich aus dem Verhältnis von vorhandener Spannung zur Grenzspannung.

Wenn Sie die Grenzspannung für einen Spannungstyp erhöhen oder reduzieren möchten, können Sie diese in der Spalte 'Faktor' entsprechend skalieren. Mit der Option '/' wird die Spannung durch den Faktor dividiert, mit '*' multipliziert.

Ohne

Beim Grenzspannungs-Typ 'Ohne' entfällt die Berechnung des Spannungsverhältnisses.

Grenznormalspannung

Die Grenznormalspannung stellt die zulässige Spannung für die Beanspruchung infolge Biegung und Normalkraft dar. Die Grenznormalspannung wird gemäß folgender Formel ermittelt.

Grenzschubspannung

Die Grenzschubspannung gibt die zulässige Schubspannung infolge Querkraft und Torsion an. Die Grenzschubspannung wird gemäß folgender Formel ermittelt.

Grenzvergleichsspannung

Die Grenzvergleichsspannung stellt die zulässige Vergleichsspannung für die gleichzeitige Wirkung mehrerer Spannungen dar. Die Grenzvergleichsspannung wird gemäß folgender Formel ermittelt.

Benutzerdefiniert

Sie können den Grenzspannungs-Typ 'Benutzerdefiniert' nutzen, um die Grenzspannung manuell anzupassen. Die Grenzspannung können Sie dann in der Spalte 'Benutzerdefinierte Grenzspannung' benutzerdefiniert festlegen.

Benutzerdefinierter Druck/Zug

Mit dem Grenzspannungstyp 'Benutzerdefinierter Druck/Zug' können Sie vorzeichenabhängige Grenzspannungen für bestimmte Spannungskomponenten vorgeben.

Info

In der Liste steht Ihnen ein Filter nach Grenzspannungs-Typ zur Verfügung. Wenn Sie beispielsweise nach Grenzspannungs-Typ 'Grenzvergleichsspannung' filtern, werden in der Liste nur Spannungen dieses Typs ausgegeben.

Spezielle Optionen

Im Register Spezielle Optionen können Sie Einstellungen für die Berechnung von Spannungen treffen.

Von Mises-Vergleichsspannung modifizieren

Sie können die Faktoren für die Ermittlung der Vergleichsspannung anpassen. Die Faktoren wirken sich auf die Vergleichsspannung (von Mises, modifiziert) σv, von Mises, mod aus.

Übergeordnetes Kapitel