88x
006157
2026-03-27

成本

表格类别成本包含一个或多个结果表,其中汇总了模型预计的成本。

信息

成本估算会在材料或对象属性中启用成本估算时自动进行。无需单独计算。

按材料划分的成本

表格按材料划分的成本按对象所使用的材料对成本分配进行列示。各材料及其对应成本均有列出。因此可以快速分析材料成本,用于报价和预算计算。

该表格基于为各材料的成本估算所定义的参数。

在“数量”列中分别给出可用单元的数量。分摊成本由单元的单价得出。在“比例”列中显示某一材料在对象(杆件、面、实体)总价中所占的成本比例。

某一材料的最后一行表示该材料产生的“总计”成本。表格以“总材料”的成本总和结束,即所有材料的总成本。

按截面 / 厚度划分的成本

对于所有您已启用成本估算的截面厚度,您可以在其他表格中评估分摊成本。

按截面划分的成本表格中,成本分配按截面进行分类列示。分摊成本由单元的单价和数量得出。在“比例”列中显示某一截面在所有截面总价中所占的成本比例。表格以“总截面”的成本总和结束,即所有截面的总成本。

类似地,在按厚度划分的成本表格中列出了各厚度类型的成本。

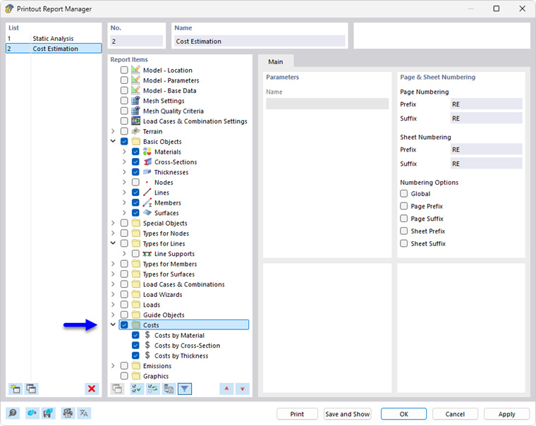
输出

与其他 RFEM 类别一样,成本估算可以纳入输出报告并用于文档编制。为此,请在输出报告管理器中启用成本类别。

在输出报告的打印预览中,您可以检查数据,进行适当排列,并添加说明。

上级章节