3x
006157
2026-03-27
Konstrukcja

Koszty

Kategoria tabel Koszty zawiera jedną lub więcej tabel wyników z zestawieniem przewidywanych kosztów modelu.

Informacje

Wyznaczanie kosztów odbywa się automatycznie, gdy szacowanie kosztów jest aktywowane we właściwościach materiału lub obiektu. Osobne obliczenia nie są wymagane.

Koszty według materiału

Tabela Koszty według materiału przedstawia podział kosztów według materiałów obiektów. Materiały są wyszczególnione wraz z przypisanymi kosztami. Umożliwia to szybką analizę kosztów materiałów na potrzeby ofert i kalkulacji.

Tabela opiera się na danych zadanych dla szacowania kosztów poszczególnych materiałów.

W kolumnie 'Ilość' podawana jest każdorazowo liczba dostępnych jednostek. Koszty częściowe wynikają z kosztów jednostkowych jednostek. W kolumnie 'Proporcja' podawany jest udział kosztów, jaki dany materiał dla obiektów (pręty, powierzchnie, bryły) ma w całkowitej cenie wszystkich materiałów.

Ostatni wiersz materiału wskazuje, jakie koszty powoduje materiał 'Razem'. Tabela kończy się sumą kosztów dla 'materiału ogółem', czyli całkowitymi kosztami wszystkich materiałów.

Koszty według przekroju / grubości

Jeśli dla przekroju lub grubości zdefiniowano specyficzne koszty jednostkowe i jednostki, można wyznaczyć odpowiednie koszty w dodatkowych tabelach.

W tabeli Koszty według przekroju podział kosztów jest uporządkowany według przekrojów. Koszty częściowe wynikają z kosztów jednostkowych jednostek. W kolumnie 'Proporcja' podawany jest udział kosztów, jaki dany przekrój ma w całkowitej cenie wszystkich przekrojów. Tabela kończy się sumą kosztów dla 'przekroju ogółem', czyli całkowitymi kosztami wszystkich przekrojów.

Analogicznie w tabeli Koszty według grubości wyszczególnione są koszty dla każdego typu grubości.

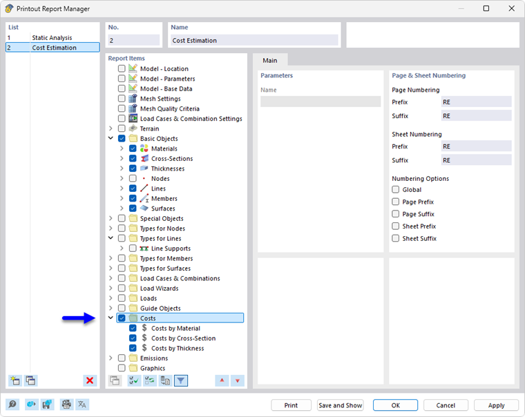
Wydruk

Szacowanie kosztów można – podobnie jak pozostałe kategorie RFEM – włączyć do protokołu wydruku i wykorzystać do dokumentacji. W tym celu należy aktywować kategorię Koszty w Menedżer protokołu wydruku.

W podglądzie wydruku protokołu można sprawdzić dane, odpowiednio je ułożyć oraz uzupełnić objaśnieniami.

Rozdział nadrzędny