3x
006157
2026-03-27
Struttura

Costo

La categoria di tabella Costi contiene una o più tabelle dei risultati con una raccolta dei costi previsti del modello.

Informazione

La determinazione dei costi avviene automaticamente quando la stima dei costi è attivata nelle proprietà del materiale o dell'oggetto. Non è necessario alcun calcolo separato.

Costi per materiale

La tabella Costi per materiale presenta la ripartizione dei costi suddivisa in base ai materiali degli oggetti. I materiali sono elencati ciascuno con i costi corrispondenti. Ciò consente una rapida analisi dei costi dei materiali per offerte e preventivi.

La tabella si basa sulle specifiche disponibili per la stima dei costi dei singoli materiali.

Nella colonna 'Quantità' è indicato il numero delle unità presenti. I costi proporzionali risultano dai costi unitari delle unità. Nella colonna 'Rapporto' è indicata la quota dei costi che un materiale per gli oggetti (aste, superfici, solidi) rappresenta sul prezzo totale di tutti i materiali.

L'ultima riga di un materiale indica quali costi genera il materiale 'Totale'. La tabella termina con la somma dei costi del 'materiale totale', ossia i costi complessivi per tutti i materiali.

Costi per sezione trasversale / spessore

Se per una sezione trasversale o uno spessore sono stati definiti costi unitari e unità specifici, è possibile valutare i relativi costi in tabelle aggiuntive.

Nella tabella Costi per sezione trasversale la ripartizione dei costi è suddivisa e ordinata in base alle sezioni trasversali. I costi proporzionali risultano dai costi unitari delle unità. Nella colonna 'Rapporto' è indicata la quota dei costi che una sezione trasversale rappresenta sul prezzo totale di tutte le sezioni trasversali. La tabella termina con la somma dei costi per la 'sezione trasversale totale', ossia i costi complessivi per tutte le sezioni trasversali.

Analogamente, nella tabella Costi per spessore sono elencati i costi per ciascun tipo di spessore.

Stampa

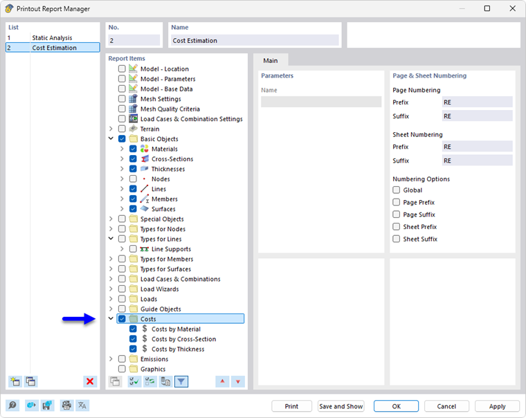
La stima dei costi può essere integrata nel rapporto di stampa, come le altre categorie di RFEM, e utilizzata per la documentazione. A tal fine, attivare la categoria Costi nel Gestore rapporto di stampa.

Nell'anteprima di stampa del rapporto di stampa è possibile verificare i dati, disporli in modo appropriato e integrarli con note esplicative.

Capitolo principale