3x
006157
2026-03-27
Конструкция
Функции программ

Стоимость

Категория таблиц Стоимость содержит одну или несколько таблиц результатов со сводкой ожидаемых затрат модели.

Инфо

Расчет стоимости выполняется автоматически, если оценка стоимости активирована в свойствах материала или объекта. Отдельный расчет не требуется.

Стоимость по материалу

Таблица Стоимость по материалу представляет распределение затрат по материалам объектов. Материалы перечислены вместе с соответствующими затратами. Это позволяет быстро выполнить анализ затрат на материалы для предложений и смет.

Таблица основана на данных, заданных для оценка стоимости отдельных материалов.

В столбце 'Количество' указывается число имеющихся единиц. Долевые затраты определяются по удельной стоимости единиц. В столбце 'Соотношение' показывается доля затрат, которую материал для объектов (стержни, поверхности, тела) составляет от общей цены всех материалов.

Последняя строка для материала указывает, какие затраты вызывает материал 'Итого'. Таблица заканчивается суммой затрат для 'Общего материала', то есть общими затратами для всех материалов.

Стоимость по сечению / толщине

Если для сечения или толщины заданы специфические удельные стоимости и единицы, соответствующие затраты можно оценить в дополнительных таблицах.

В таблице Стоимость по сечению распределение затрат упорядочено по сечениям. Долевые затраты определяются по удельной стоимости единиц. В столбце 'Соотношение' показывается доля затрат, которую сечение составляет от общей цены всех сечений. Таблица заканчивается суммой затрат для 'Общего сечения', то есть общими затратами для всех сечений.

Аналогично в таблице Стоимость по толщине перечислены затраты для каждого типа толщины.

Вывод

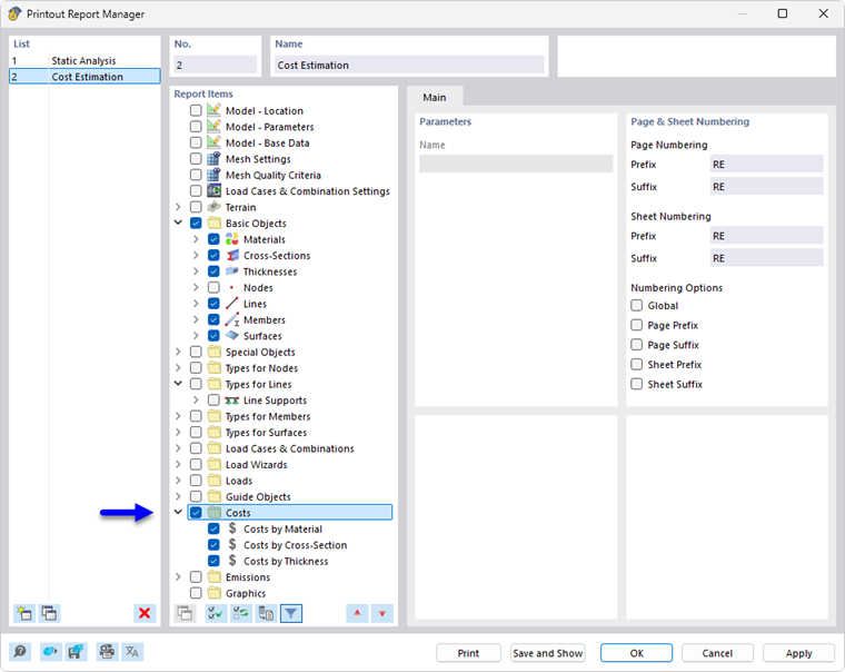
Оценку стоимости, как и остальные категории RFEM, можно включить в отчет печати и использовать для документации. Для этого активируйте категорию Стоимость в Менеджер отчета печати.

В предварительном просмотре отчета печати можно проверить данные, соответствующим образом расположить их и дополнить пояснениями.

Исходная глава