61x
006158
2026-03-27

排放

表格类别排放包含一个或多个结果表,其中汇总了模型预期的 CO2 排放量。

信息

当在材料或对象属性中启用 CO2 排放估算时,排放量会自动确定。无需单独计算。

按材料划分的排放

表格按材料划分的排放按对象材料对排放进行分类展示。各材料及其对应的排放量均列出。这样即可快速分析用于计算的 CO2 排放量。

该表格基于各材料CO2 排放估算所设定的参数。

在“数量”列中分别给出可用单位的数量。相应的单位排放量得出分摊排放量。在“比例”列中显示某种材料在对象(杆件、面、实体)总排放量中所占的排放份额。

某种材料的最后一行表示该材料造成的“总计”排放。表格以 CO2 排放总和结束,即“总材料”的总排放量,也就是所有材料的总排放量。

按截面 / 厚度划分的排放

对于您已启用 CO2 排放估算的所有截面厚度,您可以在其他表格中评估其分摊排放量。

在表格按截面划分的排放中,CO2 排放量按截面分类列出。排放量分别由单位排放量和数量得出。在“比例”列中显示某个截面在所有截面总排放量中所占的排放份额。表格以“总截面”的排放总和结束,即所有截面的排放量。

类似地,在表格按厚度划分的排放中列出了每种厚度类型的 CO2 排放量。

输出

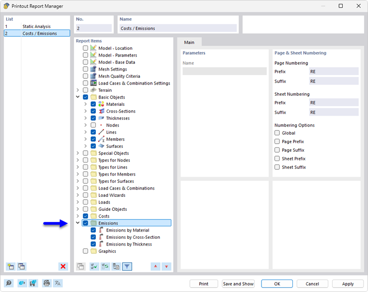
CO2 排放估算与其他 RFEM 类别一样,可以纳入输出报告并用于文档记录。为此,请在输出报告管理器中激活类别排放

在输出报告的打印预览中,您可以检查数据、按需要进行排列,并补充说明。

上级章节