3x
006157
27.03.2026
Structure

Coût

La catégorie de tableaux Coûts contient un ou plusieurs tableaux de résultats présentant un récapitulatif des coûts prévus du modèle.

Informations

L’estimation des coûts s’effectue automatiquement lorsque l’estimation des coûts est activée dans les propriétés des matériaux ou des objets. Aucun calcul séparé n’est nécessaire.

Coûts par matériau

Le tableau Coûts par matériau présente la répartition des coûts ventilée selon les matériaux des objets. Les matériaux sont listés chacun avec les coûts associés. Cela permet une analyse rapide des coûts des matériaux pour les offres et les calculs.

Le tableau est basé sur les paramètres définis pour l'estimation des coûts des différents matériaux.

Dans la colonne 'Quantité', le nombre d’unités disponibles est indiqué pour chaque cas. Les coûts partiels résultent des coûts unitaires des unités. Dans la colonne 'Rapport', la part des coûts qu’un matériau représente pour les objets (barres, surfaces, solides) par rapport au prix total de tous les matériaux est indiquée.

La dernière ligne d’un matériau indique les coûts totaux générés par le matériau. Le tableau se termine par la somme des coûts du 'matériau total', c’est-à-dire les coûts globaux pour tous les matériaux.

Coûts par section / épaisseur

Si des coûts unitaires et des unités spécifiques ont été définis pour une section ou une épaisseur, vous pouvez évaluer les coûts correspondants dans des tableaux supplémentaires.

Dans le tableau Coûts par section, la répartition des coûts est ventilée de manière ordonnée par sections. Les coûts partiels résultent des coûts unitaires des unités. Dans la colonne 'Rapport', la part des coûts qu’une section représente par rapport au prix total de toutes les sections est indiquée. Le tableau se termine par la somme des coûts de la 'section totale', c’est-à-dire les coûts globaux pour toutes les sections.

De manière analogue, le tableau Coûts par épaisseur liste les coûts pour chaque type d’épaisseur.

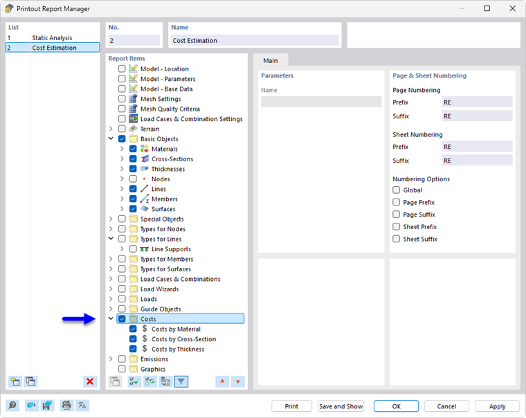
Impression

L’estimation des coûts peut – comme les autres catégories RFEM – être intégrée dans le rapport d’impression et utilisée pour la documentation. Pour ce faire, activez la catégorie Coûts dans le gestionnaire du rapport d'impression.

Dans l’aperçu avant impression du rapport d’impression, vous pouvez vérifier les données, les organiser de manière adaptée et les compléter par des explications.

Chapitre parent