1131x
003373
2023-04-20

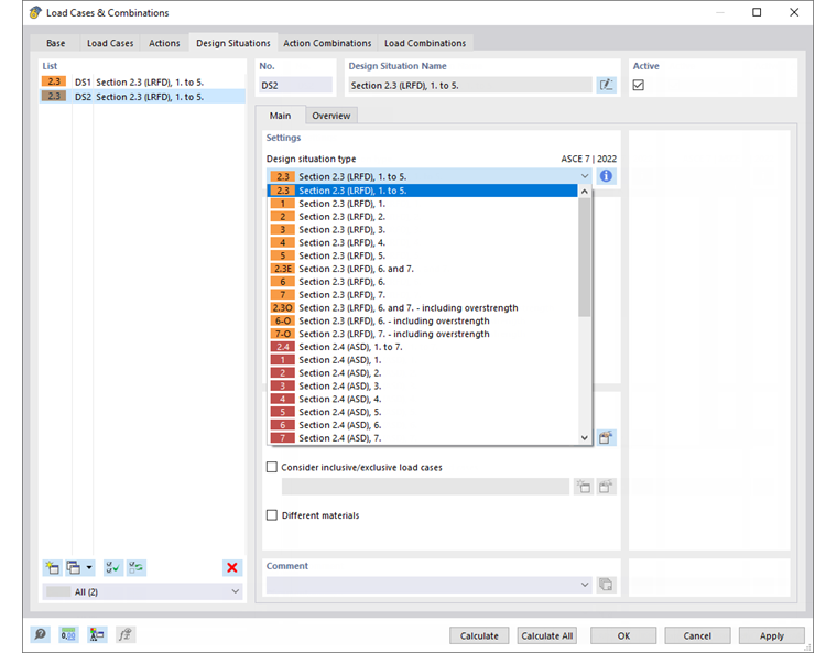
Sytuacje obliczeniowe

Normy opisują sposób łączenia oddziaływań. Na przykład norma EN 1990 wymaga obliczeń stanu granicznego nośności i użytkowalności, dla których mają zastosowanie określone reguły kombinacji. ASCE 7 podaje specyfikacje dotyczące łączenia przypadków obciążeń zarówno dla obliczeń wytrzymałościowych , jak i obliczeń dopuszczalnych naprężeń. Te reguły stanu granicznego lub wytrzymałości obliczeniowe można analizować w sytuacjach obliczeniowych ( DS ).

Dla normy EN 1990 wstępnie ustawione są jeden stan graniczny nośności i trzy sytuacje obliczeniowe stanu granicznego użytkowalności; w ASCE 7 wstępnie ustawione są dwie sytuacje obliczeniowe dla "obliczania wytrzymałości" i "obliczenia dopuszczalnych naprężeń".

Pole wyboru Aktywny określa, czy przypadek obliczeniowy zaznaczony na liście jest analizowany podczas obliczeń. W ten sposób można wykluczyć z obliczeń sytuacje obliczeniowe, które nie są istotne dla modelu.

Informacje

Można użyć przycisku Nowy na końcu 'Listy', aby dodać nową sytuację obliczeniową.

Łącznie

Zakładka Główne umożliwia zarządzanie ogólnymi ustawieniami sytuacji obliczeniowej wybranymi z "Listy" po lewej stronie.

Ustawienia i opcje

"Typ sytuacji obliczeniowej" określa specyfikację, zgodnie z którą przypadki obciążeń są łączone w superpozycji. Opcje są dostosowane do normy (patrz rysunek powyżej).

Przycisk Informacje , aby sprawdzić regułę kombinacji dla sytuacji obliczeniowej.

Opcje

Zdefiniuj generator kombinacji , który zostanie użyty do nakładania przypadków obciążeń. Program RSTAB domyślnie tworzy kombinacje obciążeń, które są obliczane według analizy drugiego rzędu. Generatory kombinacji są opisane w rozdziale Generatory kombinacji.

Pole wyboru Uwzględnij przypadki obciążeń działające jednocześnie/wyłącznie umożliwia zastosowanie wzajemnych zależności między przypadkami obciążeń. Kryteria można zdefiniować w osobnym oknie dialogowym (patrz rozdział Relacje przypadków obciążeń).

Informacje

Przypadki obciążeń z kategorii oddziaływania "Wiatr" są z reguły stosowane jako oddziałujące alternatywnie. W tym celu nie ma potrzeby definiowania warunków wzajemnego wykluczania się.


W przypadku aktywowania pola wyboru Różne materiały dodana zostaje nowa zakładka. Można tam zastąpić materiał materiałem alternatywnym dla wybranej sytuacji obliczeniowej. Jest to przydatne na przykład w przypadku korzystania z różnych wykresów naprężenie-odkształcenie dla stanów granicznych nośności i użytkowalności.

Przegląd

W zakładce Przegląd wyświetlane są wszystkie kombinacje obciążeń z sytuacji obliczeniowej wraz z częściowymi współczynnikami bezpieczeństwa i współczynnikami kombinacji. Sytuacja obliczeniowa odpowiada zatem obwiedni zawierającej najbardziej niekorzystne układy ze wszystkich zawartych kombinacji obciążeń.

Wskazówka

Przegląd jest wyświetlany natychmiast po wygenerowaniu kombinacji obciążeń. W tym celu należy kliknąć kolejno zakładki „Kombinacje oddziaływań” i „Kombinacje obciążeń”.

Rozdział nadrzędny