28x
006053
26. August 2025

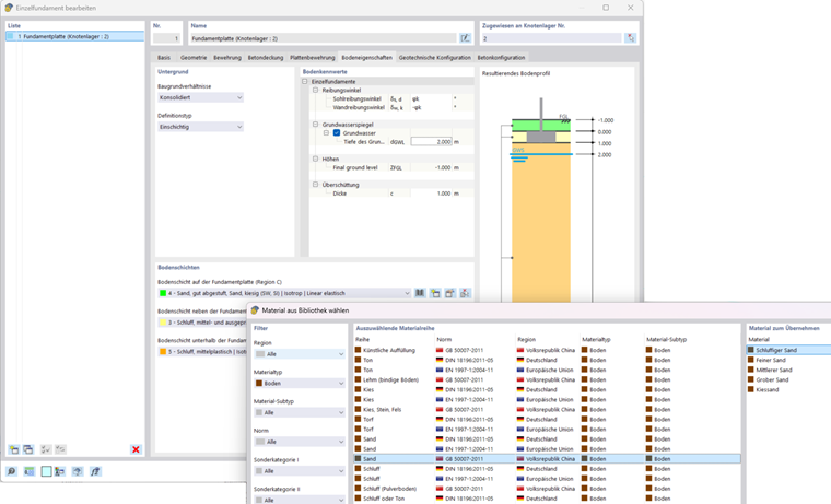
Einschichtiger Boden

Wenn Sie den Definitionstyp = Einschichtig wählen, wird nur eine einzige Bodenschicht berücksichtigt.

  • Bodenschicht unterhalb der Fundamentplatte

Wählen Sie das Bodenmaterial unter der Fundamentplatte aus. Über die Schaltfläche Bibliothek erhalten Sie Zugriff auf die Bodenmaterialbibliothek.

  • Bodenschicht neben der Fundamentplatte

Hier können Sie den Boden definieren, der die Fundamentplatte bedeckt. Diese Schicht kann auch leer gelassen werden.

  • Bodenschicht auf der Fundamentplatte

Falls auf der Fundamentplatte eine Überschüttung vorliegt, können Sie hier das entsprechende Bodenmaterial der Überschüttung eingeben.

  • Dicke der Überschüttung

Falls eine Überschüttung vorhanden ist, muss für diese die Dicke c eingeben werden.

  • Grundwasser

Um den Einfluss des Grundwassers zu berücksichtigen, muss die Tiefe des Grundwasserspiegels dGWL vorgegeben werden .

Wichtig

Damit das Eigengewicht der Überschüttung und das Grundwasser bei der Berechnung der Nachweise berücksichtigt werden, muss in einem Lastfall Eigengewicht für Fundamente aktiviert werden. Anschließend kann im Reiter Betonfundamente der Haken bei Aktive Überschüttung und Aktives Grundwasser gesetzt werden.

Es wird empfohlen, für das Grundwasser die Einwirkungskategorie des Lastfalls auf Ständig/Nutzlast 1.B zu stellen und das Grundwasser unabhängig vom Eigengewicht des Modells sowie dem Eigengewicht aus Fundament und Überschüttung anzusetzen, da das Grundwasser für geotechnische Nachweise auch positiv wirken kann.

Das Bodenprofil wird im Abschnitt Resultierendes Bodenprofil grafisch dargestellt. Die Grafik enthält das Schichtmaterial und die Schichtdicke sowie den Grundwasserstand.

Um dieses Bild in das Ausdruckprotokoll zu drucken, klicken Sie auf die Schaltfläche Sofort Drucken . Eine Liste mit Druckoptionen wird geöffnet. Klicken Sie auf In das Ausdruckprotokoll.

Übergeordnetes Kapitel