1096x
000561
2024-01-18
Specyfikacja projektowa

szczegóły obliczeń

W tabelach wyników w kategorii "Projektowanie konstrukcji betonowych" można otworzyć szczegóły kontroli obliczeń, korzystając z jednej z następujących opcji:

  • Ikona Detaile wyników na pasku narzędzi tabeli
  • Dwukrotne kliknięcie w wierszu wyników

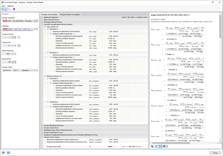
Pojawi się okno dialogowe "Szczegóły warunku projektowego". Tutaj wyświetlane są równania obliczeniowe wraz z pośrednimi wynikami obliczeń lub zbrojeniem, które mają zastosowanie do wyniku wybranego w tabeli.

W środkowej części okna znajdują się szczegółowe wyniki, a w prawej kolumnie wzory do kontroli obliczeń.

Wyświetlanie

W sekcji po lewej stronie można określić parametry wiersza tabeli, który zostanie wybrany podczas otwierania okna dialogowego. W ten sposób można sprawdzić sytuację obliczeniową, miarodajne obiekty i kryterium obliczeniowe.

Aby sprawdzić szczegóły dla innej konfiguracji przypadku, zawsze można dostosować parametry na listach wyboru - sytuację obliczeniową, obciążenie, obiekt, węzły położenia x lub węzły siatki, obliczenia. Dostępne są opcje wyboru dla wszystkich typów obliczonych wyników. Na przykład, jeśli zwymiarowane są tylko pręty, nie są wyświetlane żadne opcje dla zbiorów prętów i powierzchni. Ponadto nie można przełączyć na warunki projektowe prętów w Szczegółach obliczeń projektowych dla powierzchni. W takim przypadku należy wybrać odpowiednią tabelę wyników w programie bez zamykania okna dialogowego 'Szczegóły obliczeń'.

Aby sprawdzić wyniki dla innego obiektu, można usunąć pręt lub powierzchnię za pomocą przycisku Wybierz Indywidualnie w oknie roboczym.

W przypadku wyników dla zbioru prętów na liście prętów do wyboru są tylko numery prętów należących do tego zbioru prętów. Po kliknięciu przycisku odpowiadającego zbiorowi prętów Współrzędne bezwzględne od początku zbioru prętów , położenie 'pręta x' odnosi się do początku zbioru prętów. Jeżeli jest nieaktywny, położenie x odnosi się do początku wybranego pręta. Pręty wymiarowane bez zbioru prętów są dostępne na liście po wybraniu wpisu "--" dla "Zbioru prętów nr".

Podczas sprawdzania szczegółów nośności przekroju podczas projektowania prętów można wyświetlić zależność między obliczeniowymi siłami wewnętrznymi na wykresie interakcji. Aktywuj pole wyboru 'Wykres interakcji' i zdefiniuj parametry dla tego wykresu.

Wykres można ocenić w zakładce Wykres interakcji.

szczegóły obliczeń

Najważniejsze parametry, wartości pośrednie i wyniki obliczeń są zebrane w postaci drzewa w zakładce Szczegóły warunków projektowych w obszarze środkowym (patrz ilustracja Szczegóły warunków projektowych dla zbrojenia podłużnego). W ten sposób można lepiej zrozumieć przeprowadzone obliczenia i określone powierzchnie zbrojenia.

Wartości pośrednie można również sprawdzić we wzorach obliczeniowych po prawej stronie. Po kliknięciu wiersza kategorii „Wartości obliczeniowe“ w ramce zostanie wyróżniony odpowiedni wzór obliczeniowy.

Warunki projektowe w położeniu

W zakładce Warunki projektowe w położeniu wyszczególnione są wszystkie obliczenia przeprowadzone w miejscu x lub w punktach siatki. Zapewnia szybki przegląd stopni wykorzystania dla różnych typów obliczeń.

Po kliknięciu w wierszu po prawej stronie pojawia się odpowiedni wzór obliczeniowy. Dwukrotne kliknięcie wiersza powoduje otwarcie zakładki „Szczegóły kontroli obliczeń”, w której można sprawdzić wartości pośrednie i wyniki obliczeń.

wykres interakcji

Zakładka Wykres interakcji jest dostępna w Szczegółach kontroli obliczeń dla prętów, jeżeli w sekcji „Wyświetlić” zostało aktywowane pole wyboru „Wykres interakcji” (patrz ilustracja Definiowanie parametrów dla wykresu interakcji).

Ważne

Wykresy interakcji istnieją tylko w przypadku warunków projektowych i zbrojenia, które mają wpływ na stan graniczny nośności przekroju.

Wykres interakcji pokazuje, które konfiguracje momentów zginających i sił osiowych prowadzą do osiągnięcia nośności
przekroju zbrojonego. Informacje te można wykorzystać jako podstawę do obliczeń stanu granicznego nośności.

W sekcji okna dialogowego "Wyświetlić" należy określić, który wykres interakcji ma zostać wyświetlony. Oprócz wykresów interakcji odnoszących się do osi przekroju (My -N i Mz -N) do wykresu interakcji Mres -N można wygenerować indywidualny wektor momentów. Ponadto można wyświetlić graficznie oraz w postaci tabeli 'Siecką sztywność' i 'Sztywność styczną'. Przy użyciu pola wyboru 'Wykres przekroju w 3D' można określić, czy płaszczyzna przekroju będzie również wizualizowana na trójwymiarowym wykresie interakcji.

W prawej części dwuwymiarowego wykresu wyświetlane są pary wartości stanu granicznego nośności. Tabela ta jest dynamicznie połączona z wykresem, dzięki czemu wybrany punkt graniczny jest również wyświetlany na wykresie.

Wzory warunku projektowego

W prawej części okna pokazane są główne wzory do określania wartości pośrednich oraz ostateczne obliczenia kryterium obliczeniowego. Po kliknięciu wzoru zostaje zaznaczony odpowiedni wiersz w kategorii 'Wartości obliczeniowe' w Szczegółach warunku projektowego. Przycisk Przełącz widok wzoru w dolnej części można przełączać między symbolami wzoru a wartościami numerycznymi za pomocą przycisku Widok podsumowania wzoru będzie przedstawiać skróconą wersję równania obliczeniowego.

W dokumentacji można również wykorzystać wzory obliczeniowe. W tabeli Natychmiast wydrukuj dostępnych jest kilka opcji wydruku.

W tabeli Widok modelu Przełącza między wzorami a widokiem modelu W ten sposób można szybko zlokalizować lokalizację obliczeń w modelu.

Menu "Widok" i "Opcje"

Okno dialogowe "Szczegóły warunku projektowego" zawiera funkcje menu umożliwiające otwieranie kolejnych okien dialogowych w celu oceny wyników lub sterowania widokiem. Alternatywnie można użyć odpowiednich przycisków. Przyciski mają następujące funkcje:

Ikona Funkcja
Wybrać obiekt w grafice Synchronizuje szczegóły warunku projektowego z obiektami wybranymi w tabeli
Wyświetlanie obiektu w tabelach Synchronizuje tabelę wyników z wyborem szczegółów warunku projektowego
pasek odniesienia Wyświetla lub ukrywa kolorową skalę relacji w zakładce Warunki projektowe w położeniu
Wykres w przekroju Otwiera okno Wykresy wyników w przekroju
Informacje Otwiera okno zawierające informacje o właściwościach materiału betonu
Informacje o przekroju Otwiera okno z informacjami o właściwościach przekroju
Wykres wyników Otwiera okno dialogowe Wykresy wyników

Rozdział nadrzędny