49x
006158
27.03.2026
Structure

Émissions

La catégorie de tableau Émissions contient un ou plusieurs tableaux de résultats présentant une compilation des émissions de CO2 attendues du modèle.

Informations

La détermination des émissions s’effectue automatiquement lorsque l’estimation des émissions de CO2 est activée dans les propriétés des matériaux ou des objets. Aucun calcul séparé n’est nécessaire.

Émissions par matériau

Le tableau Émissions par matériau présente les émissions réparties selon les matériaux des objets. Les matériaux sont listés avec les émissions correspondantes. Cela permet une analyse rapide des émissions de CO2 pour les calculs.

Le tableau repose sur les paramètres définis pour l'estimation des émissions de CO2 des différents matériaux.

Dans la colonne 'Quantité', le nombre d’unités présentes est indiqué. Les émissions partielles résultent des émissions unitaires correspondantes. Dans la colonne 'Rapport', la part des émissions qu’un matériau représente pour les objets (barres, surfaces, solides) par rapport aux émissions totales de tous les matériaux est indiquée.

La dernière ligne d’un matériau indique quelles émissions le matériau 'Total' engendre. Le tableau se termine par la somme des émissions de CO2 pour le 'Matériau total', c’est-à-dire les émissions totales de tous les matériaux.

Émissions par section / épaisseur

Pour toutes les sections et épaisseurs que vous avez activées pour l’estimation des émissions de CO2, vous pouvez évaluer les émissions partielles dans d’autres tableaux.

Dans le tableau Émissions par section, les émissions de CO2 sont réparties par section. Les émissions résultent respectivement des émissions unitaires et des quantités. Dans la colonne 'Rapport', la part des émissions qu’une section représente par rapport aux émissions totales de toutes les sections est indiquée. Le tableau se termine par la somme des émissions pour la 'Section totale', c’est-à-dire les émissions de toutes les sections.

De manière analogue, dans le tableau Émissions par épaisseur, les émissions de CO2 sont indiquées pour chaque type d’épaisseur.

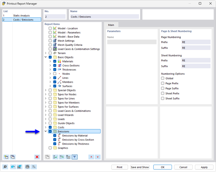
Impression

L’estimation des émissions de CO2 peut – comme les autres catégories de RFEM – être intégrée au rapport d’impression et utilisée pour la documentation. Pour ce faire, activez la catégorie Émissions dans le gestionnaire de rapport d’impression.

Dans l’aperçu avant impression du rapport d’impression, vous pouvez vérifier les données, les organiser de manière appropriée et les compléter par des explications.

Chapitre parent