63x
006158
2026-03-27
Конструкция
Функции программ

Выбросы

Категория таблиц Выбросы содержит одну или несколько итоговых таблиц со сводкой ожидаемых выбросов CO2 модели.

Инфо

Определение выбросов выполняется автоматически, если оценка выбросов CO2 активирована в свойствах материалов или объектов. Отдельный расчет не требуется.

Выбросы по материалу

Таблица Выбросы по материалу представляет выбросы, сгруппированные по материалам объектов. Для каждого материала перечислены соответствующие выбросы. Это позволяет быстро анализировать выбросы CO2 для расчетов.

Таблица основана на параметрах, заданных для оценки выбросов CO2 отдельных материалов.

В столбце 'Количество' указывается число имеющихся единиц. Доля выбросов определяется по соответствующим удельным выбросам. В столбце 'Соотношение' указывается доля выбросов, которую материал для объектов (стержни, поверхности, твердые тела) составляет в общих выбросах всех материалов.

Последняя строка материала указывает, какие выбросы вызывает материал 'Итого'. Таблица заканчивается суммой выбросов CO2 для 'Общего материала', то есть общими выбросами всех материалов.

Выбросы по сечению / толщине

Для всех сечений и толщин, которые вы активировали для оценки выбросов CO2, можно анализировать долевые выбросы в дополнительных таблицах.

В таблице Выбросы по сечению выбросы CO2 сгруппированы по сечениям. Выбросы определяются соответственно по удельным выбросам и количествам. В столбце 'Соотношение' указывается доля выбросов, которую сечение составляет в общих выбросах всех сечений. Таблица заканчивается суммой выбросов для 'Общего сечения', то есть выбросами всех сечений.

Аналогично, в таблице Выбросы по толщине перечислены выбросы CO2 для каждого типа толщины.

Вывод

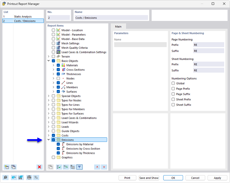
Оценка выбросов CO2 может — как и остальные категории RFEM — быть включена в протокол вывода и использована для документации. Для этого активируйте в Диспетчере протокола вывода категорию Выбросы.

В предварительном просмотре протокола вывода вы можете проверить данные, удобно их расположить и дополнить пояснениями.

Исходная глава