49x
006158
27-03-2026
Estructura

Emisiones

La categoría de tabla Emisiones contiene una o varias tablas de resultados con una recopilación de las emisiones de CO2 previstas del modelo.

Información

La determinación de las emisiones se realiza automáticamente cuando la estimación de las emisiones de CO2 está activada en las propiedades de los materiales u objetos. No es necesario un cálculo aparte.

Emisiones por material

La tabla Emisiones por material presenta las emisiones desglosadas según los materiales de los objetos. Los materiales se enumeran junto con las emisiones correspondientes. Esto permite un análisis rápido de las emisiones de CO2 para cálculos.

La tabla se basa en las especificaciones disponibles para la estimación de las emisiones de CO2 de los distintos materiales.

En la columna 'Cantidad' se indica el número de unidades existentes. Las emisiones parciales se obtienen a partir de las correspondientes emisiones unitarias. En la columna 'Relación' se muestra la proporción de las emisiones que un material representa para los objetos (barras, superficies, sólidos) respecto a las emisiones totales de todos los materiales.

La última fila de un material indica qué emisiones provoca el material 'Total'. La tabla finaliza con la suma de las emisiones de CO2 del 'Material total', es decir, las emisiones totales de todos los materiales.

Emisiones por sección / espesor

Para todas las secciones y espesores que haya activado para la estimación de las emisiones de CO2, puede evaluar las emisiones parciales en tablas adicionales.

En la tabla Emisiones por sección las emisiones de CO2 se desglosan ordenadas por secciones. Las emisiones se obtienen a partir de las emisiones unitarias y las cantidades. En la columna 'Relación' se muestra la proporción de las emisiones que una sección representa respecto a las emisiones totales de todas las secciones. La tabla finaliza con la suma de las emisiones del 'Sección total', es decir, las emisiones de todas las secciones.

De forma análoga, en la tabla Emisiones por espesor se enumeran las emisiones de CO2 para cada tipo de espesor.

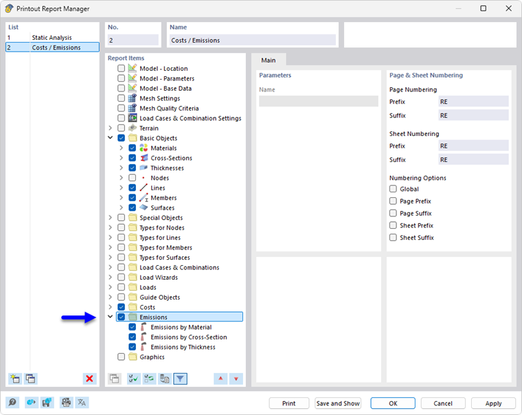
Impresión

La estimación de las emisiones de CO2 puede incorporarse al protocolo de impresión, como las demás categorías de RFEM, y utilizarse para la documentación. Para ello, active la categoría Emisiones en el Gestor del protocolo de impresión.

En la vista previa de impresión del protocolo de impresión, puede revisar los datos, organizarlos de forma adecuada y complementarlos con explicaciones.

Capítulo principal