63x
006158
2026-03-27
Struttura

Emissioni

La categoria di tabella Emissioni contiene una o più tabelle dei risultati con una sintesi delle emissioni di CO2 previste del modello.

Informazione

La determinazione delle emissioni avviene automaticamente quando la stima delle emissioni di CO2 è attivata nelle proprietà dei materiali o degli oggetti. Non è necessario un calcolo separato.

Emissioni per materiale

La tabella Emissioni per materiale presenta le emissioni suddivise in base ai materiali degli oggetti. I materiali sono elencati con le rispettive emissioni associate. Ciò consente una rapida analisi delle emissioni di CO2 per le verifiche di costo.

La tabella si basa sui dati impostati per la stima delle emissioni di CO2 dei singoli materiali.

Nella colonna 'Quantità' è indicato il numero di unità presenti. Le emissioni parziali risultano dalle rispettive emissioni unitarie. Nella colonna 'Rapporto' è indicata la quota di emissioni che un materiale per gli oggetti (aste, superfici, solidi) ha sul totale delle emissioni di tutti i materiali.

L'ultima riga di un materiale indica quali emissioni causa il materiale 'Totale'. La tabella termina con la somma delle emissioni di CO2 per il 'Materiale totale', ovvero le emissioni complessive di tutti i materiali.

Emissioni per sezione / spessore

Per tutte le sezioni e i spessori che avete attivato per la stima delle emissioni di CO2, è possibile valutare le emissioni parziali in ulteriori tabelle.

Nella tabella Emissioni per sezione le emissioni di CO2 sono suddivise in base alle sezioni. Le emissioni risultano rispettivamente dalle emissioni unitarie e dalle quantità. Nella colonna 'Rapporto' è indicata la quota di emissioni che una sezione ha sul totale delle emissioni di tutte le sezioni. La tabella termina con la somma delle emissioni per la 'Sezione totale', ovvero le emissioni di tutte le sezioni.

Analogamente, nella tabella Emissioni per spessore sono elencate le emissioni di CO2 per ogni tipo di spessore.

Stampa

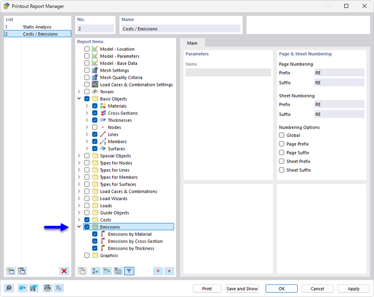
La stima delle emissioni di CO2 può essere integrata nel protocollo di stampa, come le altre categorie di RFEM, e utilizzata per la documentazione. A tale scopo, attivate la categoria Emissioni nel Gestore del protocollo di stampa.

Nell'anteprima di stampa del protocollo di stampa è possibile verificare i dati, disporli in modo appropriato e integrarli con note esplicative.

Capitolo principale