61x
006158
27.3.2026
Konstrukce

Emise

Kategorie tabulek Emise obsahuje jednu nebo více výsledkových tabulek se souhrnem očekávaných emisí CO2 modelu.

Informace

Určení emisí probíhá automaticky, je-li na materiálových nebo objektových vlastnostech aktivováno odhadování emisí CO2.

Emise podle materiálu

Tabulka Emise podle materiálu zobrazuje emise rozčleněné podle materiálů objektů. Materiály jsou vždy uvedeny spolu s příslušnými emisemi. To umožňuje rychlou analýzu emisí CO2 pro kalkulace.

Tabulka vychází z nastavení, která jsou k dispozici pro odhad emisí CO2 jednotlivých materiálů.

Ve sloupci 'Množství' je vždy uveden počet existujících jednotek. Podílové emise vyplývají z příslušných jednotkových emisí. Ve sloupci 'Poměr' je uveden podíl emisí, který má materiál pro objekty (pruty, plochy, objemové prvky) na celkových emisích všech materiálů.

Poslední řádek materiálu uvádí, jaké emise materiál 'Celkem' způsobuje. Tabulka končí součtem emisí CO2 pro 'Celkový materiál', tedy celkovými emisemi všech materiálů.

Emise podle průřezu / tloušťky

Pro všechny průřezy a tloušťky, které jste aktivovali pro odhad emisí CO2, můžete podílové emise vyhodnotit v dalších tabulkách.

V tabulce Emise podle průřezu jsou emise CO2 seřazeny a rozčleněny podle průřezů. Emise vyplývají vždy z jednotkových emisí a množství. Ve sloupci 'Poměr' je uveden podíl emisí, který má průřez na celkových emisích všech průřezů. Tabulka končí součtem emisí pro 'Celkový průřez', tedy emisemi všech průřezů.

Analogicky jsou v tabulce Emise podle tloušťky uvedeny emise CO2 pro každý typ tloušťky.

Tisk

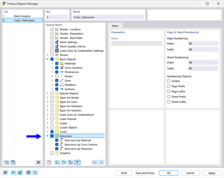
Odhad emisí CO2 lze – stejně jako ostatní kategorie RFEM – začlenit do tiskového protokolu a použít pro dokumentaci. Aktivujte k tomu v Správce tiskového protokolu kategorii Emise.

V náhledu tisku tiskového protokolu můžete data zkontrolovat, vhodně uspořádat a doplnit vysvětlivkami.

Nadřazená kapitola