63x
006158
2026-03-27
Estrutura

Emissões

A categoria de tabela Emissões contém uma ou mais tabelas de resultados com um resumo das emissões de CO2 esperadas do modelo.

Informação

A determinação das emissões é efetuada automaticamente quando a estimativa das emissões de CO2 está ativada nas propriedades do material ou do objeto. Não é necessário um cálculo separado.

Emissões por material

A tabela Emissões por material apresenta as emissões discriminadas por material dos objetos. Os materiais são listados com as respetivas emissões. Assim, é possível uma análise rápida das emissões de CO2 para cálculos.

A tabela baseia-se nas definições existentes para a estimativa das emissões de CO2 dos materiais individuais.

Na coluna 'Quantidade' é indicado o número de unidades existentes. As emissões proporcionais resultam das respetivas emissões por unidade. Na coluna 'Relação' é apresentada a parcela das emissões que um material dos objetos (barras, superfícies, sólidos) representa em relação às emissões totais de todos os materiais.

A última linha de um material indica quais emissões o material 'Total' gera. A tabela termina com a soma das emissões de CO2 para o 'material total', ou seja, as emissões totais de todos os materiais.

Emissões por secção / espessura

Para todas as secções e espessuras que ativou para a estimativa das emissões de CO2, pode avaliar as emissões proporcionais noutras tabelas.

Na tabela Emissões por secção as emissões de CO2 estão discriminadas por secções. As emissões resultam das emissões por unidade e das quantidades. Na coluna 'Relação' é apresentada a parcela das emissões que uma secção representa em relação às emissões totais de todas as secções. A tabela termina com a soma das emissões para a 'secção total', ou seja, as emissões de todas as secções.

De forma análoga, na tabela Emissões por espessura estão listadas as emissões de CO2 para cada tipo de espessura.

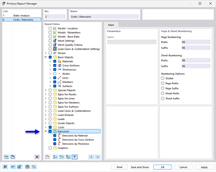
Impressão

A estimativa das emissões de CO2 pode ser integrada no relatório de impressão – tal como as restantes categorias do RFEM – e utilizada para a documentação. Para isso, ative a categoria Emissões no Gestor do relatório de impressão.

Na pré-visualização do relatório de impressão, pode verificar os dados, organizá-los de forma adequada e complementá-los com explicações.

Capítulo principal