4294x
000112
16. Januar 2024

Bemessungsauflager und Durchbiegung

Das Register Bemessungsauflager und Durchbiegung ist im Bearbeitungsdialog eines Stabes oder Stabsatzes verfügbar, wenn die Bemessungseigenschaften des Objekts aktiviert sind (siehe Bild Bemessungseigenschaften eines Stabes aktivieren). Hier können Sie die objektbezogenen Parameter festlegen, die den Nachweis örtlicher Lasteinleitung bei kaltgeformten Profilen und den Gebrauchstauglichkeitsnachweis der Stahlbemessung betreffen. Die Vorgaben für den Durchbiegungsnachweis von Flächen sind im Kapitel Flächen beschrieben.

Wichtig

Die Vorgaben werden nur wirksam, wenn dem Objekt eine Gebrauchstauglichkeitskonfiguration zugeordnet ist und entsprechende Bemessungssituationen für Gebrauchstauglichkeitsnachweise existieren.

Bemessungsauflager

Bemessungsauflager bieten die Möglichkeit, den Stab oder Stabsatz für den Durchbiegungsnachweis zu segmentieren. Sie können diese Bemessungsauflager nicht nur dem Stabanfang und Stabende zuweisen, sondern auch den inneren Knoten. In der Tabelle sind sowohl Knoten des Typs 'Knoten auf Linie/Stab' als auch Standardknoten zwischen Stäben eines Stabsatzes automatisch eingestellt.

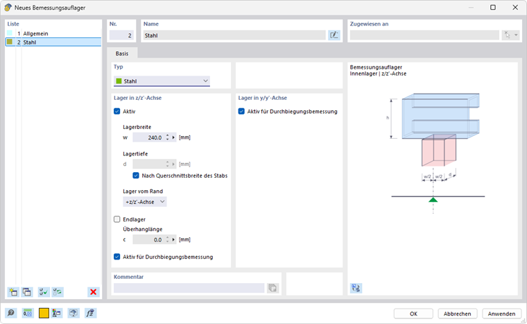
Wählen Sie in der Liste ein Bemessungsauflager aus oder erzeugen mit der Schaltfläche Neu einen neuen Typ (siehe Bild Neues Bemessungsauflager). Mit der Schaltfläche Bearbeiten können Sie den selektierten Typ ändern, mit der Schaltfläche Auswählen mehrfach ein bereits zugewiesenes Bemessungsauflager im Modell auswählen.

Für warmgewalzte Stahlprofile ist sowohl der Bemessungsauflager-Typ 'Allgemein' als auch der Typ 'Stahl' geeignet. Wenn Sie ein Bemessungsauflager für einen Stab mit einem Stahlmaterial verwenden, wird der Typ 'Stahl' voreingestellt. Die Angaben zur 'Lagerbreite' oder 'Lagertiefe' sind für den Durchbiegungsnachweis nicht relevant. Soll ein Bemessungsauflager für die Segmentierung nicht berücksichtigt werden, so deaktivieren Sie die Option 'Aktiv für Durchbiegungsbemessung'.

Wenn Sie bei kaltgeformten Profilen den Nachweis der örtlichen Lasteinleitung (örtliches Zusammendrücken, Stegkrüppeln oder örtliches Beulen im Steg) nach EN 1993-1-3 [1] 6.1.7, AISI S100 [2] oder CSA S136 [3] führen wollen, wählen Sie den Bemessungsauflager-Typ 'Stahl' aus.

Info

  • EN 1993-1-3: Der Nachweis für örtliche Lasteinleitung ist nur möglich für Bibliotheksquerschnitte mit nicht ausgesteiften Stegen nach [1] 6.1.7.2 oder 6.1.7.3. Stegquerschnitte mit Längsaussteifungen können nicht nach [1] 6.1.7.4 bemessen werden.
  • AISI S100: Der Nachweis gegen Stegkrüppeln nach [2] ist möglich für alle in den Tabellen G5-1 bis G5-4 angegebenen Querschnitte wie zusammengesetzte I-Profile, U-, C- und Z-Profile mit einfachem Steg und einfache Hutprofile.

Mit der 'Lagerbreite' w definieren Sie die Länge der steifen Lasteinleitung sS. Die 'Lagertiefe' d hingegen hat keinen Einfluss auf den Nachweis. Das "Lager" stellt somit keine Lagerung im eigentlichen Sinne dar, sondern dient vielmehr zur Beschreibung der geometrischen Parameter für die Berücksichtigung der Last.

Geben Sie die Wirkung des Lagers anhand der Liste 'Lager vom Rand' an. Die Parameter +z und -z beziehen sich auf die Ausrichtung der lokalen z-Achse des Stabes. Wirkt die Last beispielsweise am oberen Trägerrand und zeigt die lokale z-Achse nach unten, so wählen Sie die Option '-z/z'-Achse' aus. Damit wird die Last wird als Druckbeanspruchung für das Profil angenommen. Bei der Option '+z/z'-Achse' wäre es eine Zugbeanspruchung, da die Last dann am unteren Rand wirkt.

Liegt ein 'Endlager' vor, so haken Sie das entsprechende Kontrollfeld an und definieren die 'Überhanglänge' c. Bei deaktivierten Kontrollfeld wird die Überhanglänge als unendlich groß betrachtet, sodass c > 1.5 hw ist.

Info

Bei einer kombinierten Beanspruchung aus Biegung und lokaler Lasteinleitung wird auch untersucht, ob die in [1] 6.1.11 genannten Bedingungen eingehalten sind.


Durchbiegungsnachweis Stahlbemessung

Im rechten Dialogabschnitt werden nach dem Zuordnen der Bemessungsauflager die entstandenen Segmente für die jeweiligen Richtungen des Durchbiegungsnachweises aufgelistet. Für jede Nachweisstelle in einem Segment wird die angezeigte Länge Lc als Bezugslänge für die Ermittlung des Grenzwerts verwendet. Wenn Sie die automatisch ermittelten Bezugslängen ändern möchten, haken Sie das Kontrollfeld 'Benutzerdefinierte Längen' an. Die Werte sind dann editierbar. Diese benutzerdefinierten Längen werden aber nicht automatisch angepasst, falls Sie die Stablänge nachträglich im Modell ändern.

Die Grenzwerte der Durchbiegung werden in den Gebrauchstauglichkeitskonfigurationen jeweils für beidseitig gelagerte Träger und für Kragarme festgelegt. Entsprechend der definierten Bemessungsauflager wird beim Nachweis für jedes Segment der entsprechende Grenzwert berücksichtigt. Ein Segment mit Bemessungsauflagern an beiden Seiten oder ohne Bemessungsauflager wird dabei als Träger angesehen, ein Segment mit einem Bemessungsauflager an einer Seite als Kragträger.


Sie können beim Nachweis für jedes Segment eine Vorkrümmung (Überhöhung) berücksichtigen und damit den Wert der Durchbiegung reduzieren. Die Überhöhung wird bei Träger-Segmenten als einwellige Form und bei Kragträger-Segmenten als linearer Verlauf angesetzt. Geben Sie die Vorkrümmung z bzw. y als positiven Wert ein, wenn sie entgegen der lokalen Stabachse z bzw. y vorliegt. Für den Nachweis der resultierenden Richtung erfolgt eine Umrechnung der Anteile der Überhöhung in die resultierende Richtung. Beim Nachweis nach EN 1993‑1‑1 wird die Vorkrümmung nur für quasi-ständige Bemessungssituationen berücksichtigt.

Legen Sie mit der Nachweisrichtung fest, welche Werte der Durchbiegung in den Nachweisen überprüft werden sollen. Es stehen die lokalen Achsen y und z sowie die resultierende Durchbiegung in der Liste zur Auswahl.

Nehmen Sie mit Auswahl des Verschiebungsbezugs Einfluss auf die zu prüfenden Durchbiegungswerte für den Nachweis. Ist das unverformte System als Bezug gewählt, so werden die lokalen Verformungswerte uy und uz direkt aus den Ergebnissen übernommen. Mit Bezug auf die verformten Stab- oder Stabsatzenden werden die Durchbiegungswerte für den Nachweis um die Verformungswerte von Anfangs- bzw. Endknoten reduziert, um die lokalen Durchbiegungen prüfen zu können.


Referenzen
Übergeordnetes Kapitel