22102x
000060
3. Dezember 2018
Z

Zusatzmodul

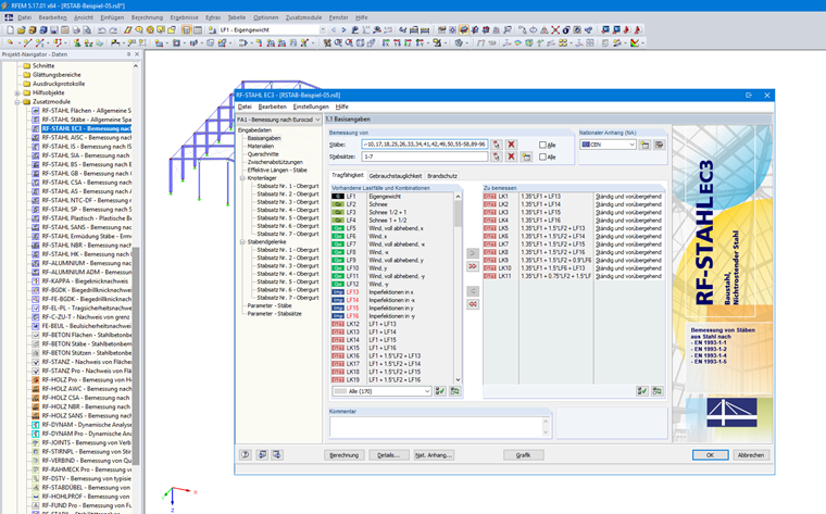
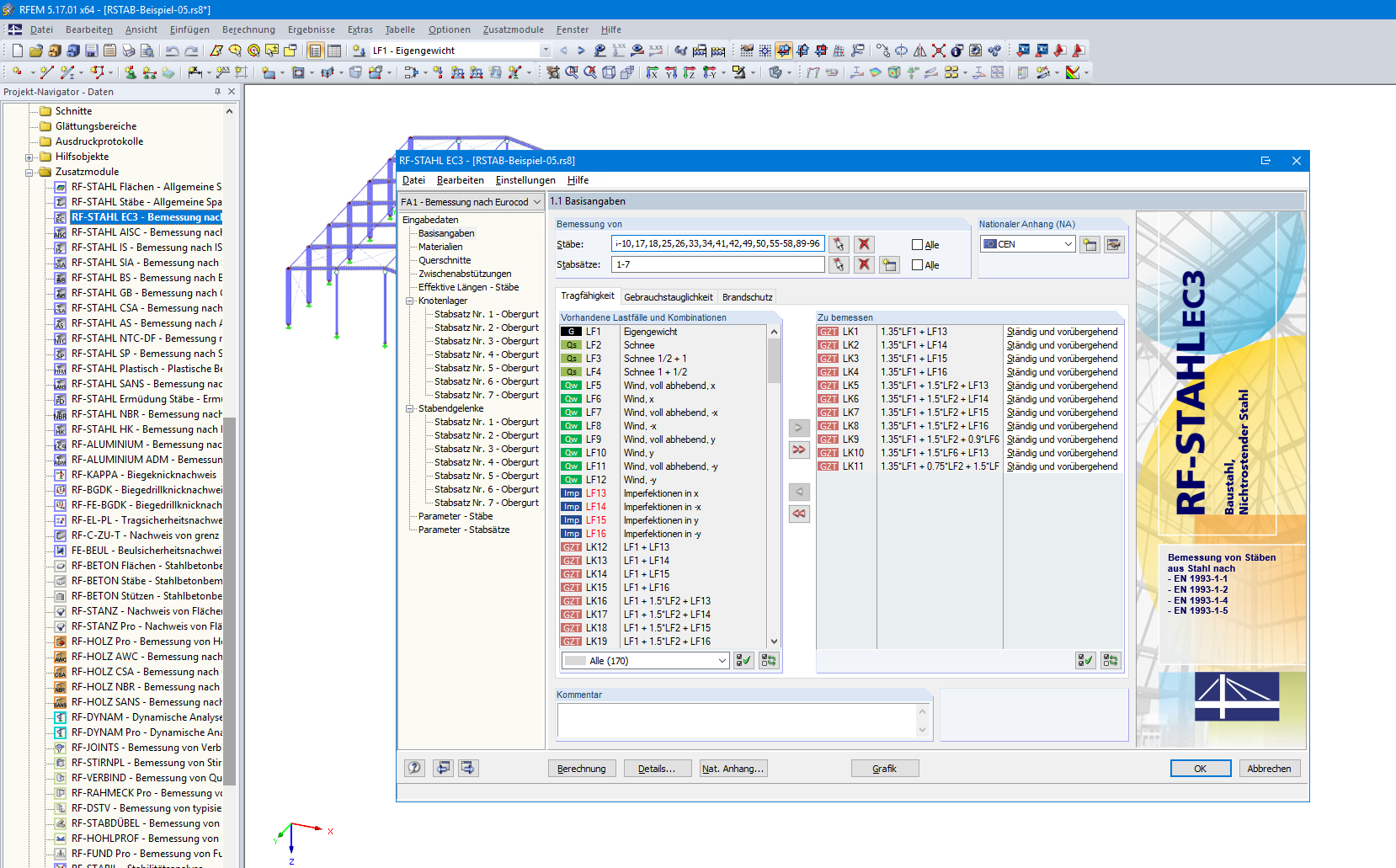
In den Hauptprogrammen RFEM 5 und RSTAB 8 werden die Schnittgrößen, Auflagerreaktionen und Verformungen ermittelt. Für diese Hauptprogramme stehen Zusatzmodule zur Verfügung, in denen beispielsweise die Bemessung nach einer bestimmten Norm durchführt werden oder eine Stabilitätsuntersuchung erfolgen kann. Die Schnittgrößen und Verformungen werden dabei automatisch aus dem Hauptprogramm geladen und im Zusatzmodul weiterverarbeitet.

Die Hauptprogramme können auch mit Zusatzmodulen wie RF-/DYNAM Pro oder RF-BEWEG erweitert werden, die den Funktionsumfang vergrößern. Die meisten Zusatzmodule haben eine eigene Programmoberfläche, in der die normspezifischen Gegebenheiten berücksichtigt werden.

Wichtig

In den Programmgenerationen RFEM 6 und RSTAB 9 wird ein Zusatzmodul als Add-On bezeichnet.