437x
000554
2024-01-19

Graphic Printout

The Concrete Design add-on is completely integrated in RFEM or RSTAB. Therefore, you can use all options known from the main program to document the graphical results of the design ratios and reinforcements. The general procedure of preparing graphics for printout is described in the chapter Graphics of the RFEM manual.

Graphics of Work Window

The chapter Graphics for Concrete Design presents all result types that are graphically available for members, surfaces, and nodes. You can print the current view directly using the print function, or transfer it to the printout report.

In the '"Graphic Printout" dialog box, specify the print settings for the image as usual.

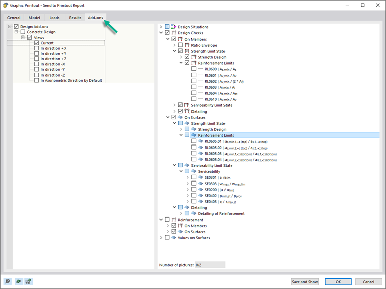
If you activate the Multi Print option in the 'Window' category, you can define the specifications for printing several windows or the mass print of graphics in the "Add-ons" tab (see the chapter Using Multi Print of the RFEM manual). The graphics are then sorted in the printout report with the Concrete Design results.

Design Details and Result Diagrams

The dialog boxes of Design Details, Result Diagrams in Section, and Result Diagrams of members or result sections also include the functions that allow you to print the graphics.

Important

The graphics of the design check details and result diagrams are not updated after a recalculation; they are snapshots in time.

Reinforcement Layout Templates

In the Reinforcement Layout dialog box, you can save the current settings as a template and use them in other models for a graphic printout. For this, use the Print as Template option using the list button List Button for Print in the toolbar or the graphic window.

This template allows you to print the reinforcement of all or selected members with identically formatted reinforcement layout and view in the work window using the Multi Print function. First, enter a name for the template in the "Save Template" dialog box.

In the "Graphic Printout" dialog box – the general dialog box for printing graphics – select the Multi Print option in the "Main" tab. Then, you can select the relevant template in the "Graphic Templates" tab of the dialog box and define the members.

Tip

The FAQ Graphic Templates for Printing Reinforcement Layout provides a detailed description of how to use templates.

Managing Templates

You can rename or delete a template later. To do this, use the RFEM menu “Options” → “Graphic Templates.” All user-defined templates are listed in the “Graphic Template” dialog box.

Click an entry in the “Name” column to assign a different name. If you want to delete a template, click its number in the first column. Clicking the Delete button removes the template from the list.

Parent Chapter