4588x
002954
14. November 2023

Erdbeben-Bemessungssituation

Für die Bemessung des Bauwerks gegen Erdbeben können Sie die Ergebnisse der Spektralanalyse in einer seismischen Ergebniskombination mit den Ergebnissen anderer Lastfälle überlagern.

Die Ergebnisse der Spektralanalyse werden in zwei Schritten erzeugt, deren Parameter in den Spektralanalyse-Einstellungen hinterlegt sind:

  1. Die Modalantworten werden nach der gewählten 'Kombinationsregel für periodische Antworten' kombiniert (siehe Bild Kombinationsregel für periodische Antworten auswählen ).
  2. Die richtungsabhängigen Ergebnisse werden gemäß der Vorgabe zur 'Kombination von Richtungskomponenten' kombiniert (siehe Bild Kombinationsregel für Richtungskomponenten auswählen ).

Info

Die Ergebnisse der Spektralanalyse werden für jeden der Antwortspektrenverfahren-Lastfälle ausgegeben (siehe Bild Ergebniskategorie 'Übersicht' für Spektralanalyse ).

Um die Ergebnisse der Spektralanalyse für die Auslegung des Modells gegen Erdbeben zu verwenden, sind diese auf der Grundlage einer außergewöhnlichen Bemessungssituation weiter zu kombinieren. Diese Kombination ist beispielsweise in EN 1990 [1] Abschnitt 6.4.3.4 wie folgt festgelegt:

Bemessungskombination generieren

Der Kombinationsassistent unterstützt Sie bei der Aufgabe, eine oder mehrere Bemessungskombinationen für die seismische Analyse zu erstellen. Bei diesen Ergebniskombinationen können Sie die Ergebnisse der Umhüllenden oder auch bestimmte Teilergebnisse ansetzen.

Umhüllende

Aktivieren Sie im Register 'Basis' des Dialogs 'Lastfälle und Kombinationen' die Optionen Kombinationsassistent (falls nicht angehakt) und Ergebniskombinationen (siehe Kapitel Basis des RFEM-Handbuchs).

Erstellen Sie eine Bemessungssituation des Typs GZT (STR/GEO) - Erdbeben (1). Weisen Sie einen Kombinationsassistenten zu, der Ergebniskombinationen erzeugt (2). Mit der Schaltfläche Neu können Sie diesen Assistenten auch im Register 'Bemessungssituationen' definieren.

Mit diesen Vorgaben erzeugt das Programm eine oder mehrere Ergebniskombinationen mit den maximalen Erdbebenlasten, die Sie für die Bemessung der Modells verwenden können. In diesen Kombinationen wird die Umhüllende aus der Spektralanalyse berücksichtigt.

Teilergebnisse

Aktivieren Sie im Register 'Basis' des Dialogs 'Lastfälle und Kombinationen' bei den Ergebniskombinationen die Option Teilergebnisse.

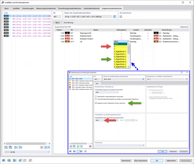
Die verfügbaren Teilergebnisse hängen davon ab, welche der Spektralanalyse-Einstellungen dem Antwortspektren-Lastfall zugewiesen und für welche Anregungsrichtungen ein Antwortspektrum festgelegt wurde. Wenn Sie beispielsweise die Ergebnisse aller selektierten Eigenformen speichern und die Richtungskomponenten nach der SRSS-Regel kombinieren lassen, stehen im Register 'Ergebniskombinationen' folgende Teilergebnisse zur Auswahl.

Auf diese Weise können Sie steuern, welches Teilergebnis in die Erdbeben-Ergebniskombination einfließt.

Info

Die Bezeichnungen der Teilergebnisse sind im Kapitel Teilergebnisse erläutert.

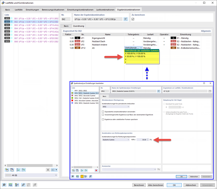
Wenn Sie die Richtungskomponenten nach der skalierten Summe kombinieren, stehen diese Teilergebnisse zur Auswahl:


Referenzen
Übergeordnetes Kapitel