2395x
002477
2024-01-26
Struttura

Utilizza la stampa multipla

Questo capitolo descrive come stampare la grafica di diverse finestre e come utilizzare le viste selezionate per una stampa di massa.

Stampa multi-finestra

Quando si utilizzano più finestre per la visualizzazione del modello, è anche possibile documentare le aree della finestra su una pagina. Attivare l'opzione Altro nella finestra di dialogo "Stampa grafica", che in questo caso è disponibile alla voce "Finestra da stampare" (1).

Passa alla scheda Disposizione delle finestre (2).

È possibile specificare come sono disposte le finestre sul foglio:

  • Come nella schermata corrente: Le finestre sono disposte sulla pagina come sono rappresentate nella finestra di lavoro. Se sono una accanto all'altra nella finestra di lavoro, le immagini saranno più alte di quanto non siano larghe quando stampate in formato verticale.
  • Riempimento della pagina: Ogni finestra è stampata su una pagina.
  • 1): Viene stampata solo la prima finestra (a sinistra o nella parte superiore della finestra di lavoro).
  • 2): Le finestre sono disposte una accanto all'altra.
  • 3): Le finestre sono disposte una sotto l'altra.
Informazione

È possibile stampare solo la grafica di uno stesso modello su un foglio. Non è possibile la stampa incrociata di più modelli.

Stampa multipla

È possibile utilizzare la vista corrente per una stampa di massa al fine di generare grafici per carichi, forze interne e spostamenti generalizzati. Attiva questa opzione nella finestra di dialogo Graphic Printout il campo di selezione Stampa multipla (1).

Ulteriori schede sono state aggiunte alla finestra di dialogo (2). Definisce quale grafica del modello, le imperfezioni, i carichi e i risultati devono essere creati automaticamente (2).

Modello

Oltre alla vista corrente, nella scheda 'Modello' sono disponibili sette viste standard. Spuntare la casella di controllo 'Viste' se si desidera selezionare una o più di queste viste per la stampa.

Imperfezioni

Spuntare la casella di controllo 'Imperfezioni' se si desidera stampare le viste dei Casi di imperfezioni come stampe multiple. Se sono stati creati diversi casi di imperfezione, ma si desidera stampare solo casi selezionati, attivare l'opzione 'Seleziona'. Quindi, è possibile definire i casi di imperfezione in una nuova finestra di dialogo (per una descrizione, vedere Loads).

Oltre alla vista corrente, sono disponibili sette viste standard per la grafica delle imperfezioni.

Carichi

Spuntare la casella di controllo 'Casi di carico/Combinazioni di carico' se si desidera stampare le immagini di carico dei casi di carico e combinazioni di carico come multipli stampe.

Se si desidera stampare solo alcuni casi di carico, attivare l'opzione 'Seleziona' (1). Fare clic sulla casella di testo a destra che mostra i numeri dei casi di carico per selezionare il pulsante Oggetto di modifica appare (2). Fare clic sul pulsante per aprire la finestra di dialogo 'Seleziona carico'. Come descritto nel capitolo Printout Report Manager i casi di carico e le combinazioni per la stampa multipla (3).

Oltre alla vista corrente, sono disponibili sette viste standard per la grafica dei carichi.

La casella di controllo 'Con imperfezioni' controlla se le imperfezioni sono mostrate nelle immagini di carico.

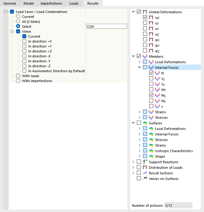
Risultati

Informazione

Questa scheda è disponibile quando i risultati sono mostrati nella finestra di lavoro.

Spuntare la casella di controllo 'Casi di carico/Combinazioni di carico' se si desidera stampare i risultati dei Casi di carico e Combinazioni di carico come stampe multiple. Se si desidera stampare i risultati di determinati carichi, attivare l'opzione 'Seleziona'. Quindi, è possibile definire i casi o le combinazioni di carico in una nuova finestra di dialogo (per una descrizione, vedere Loads).

Definire i risultati che si desidera stampare come grafici nell'albero delle directory a destra. Se si seleziona una casella di controllo, l'immagine corrispondente viene preparata per i casi e le combinazioni di carico selezionati nelle viste attivate.

Informazione

Fai attenzione al 'Numero di immagini' visualizzato sotto l'albero dei risultati. Se possibile, limitare la grafica automatica ai risultati essenziali.

Oltre alla vista corrente, sono disponibili sette viste standard per la grafica dei risultati.

Le caselle di controllo 'Con carichi' e 'Con imperfezioni' controllano se le immagini del carico e le imperfezioni sono mostrate nel grafico dei risultati.

Nella scheda 'Generale', è possibile controllare l'anteprima della stampa multipla.

Suggerimento

Nel capitolo dell'immagine della relazione di calcolo djust-stampa multipla descrive come è possibile modificare, eliminare o aggiungere successivamente la grafica di una stampa multipla.

Capitolo principale