14690x
000254
2023-12-05
Struttura

Combinazioni di carico

Una combinazione di carico (LK) sovrappone i casi di carico secondo i criteri di combinazione della situazione di progetto. Le combinazioni di carico rappresentano diverse varianti di come i casi di carico inclusi in una combinazione di azioni possono essere combinati. Una combinazione di carico raggruppa i carichi dei casi di carico contenuti considerando i coefficienti parziali di sicurezza in "un grande caso di carico".

Con l'attivazione della scheda, le combinazioni di carico vengono generate secondo le regole di combinazione della norma. Sono elencate ordinatamente secondo le situazioni di progetto. Se avete disattivato l'assistente di combinazione nella scheda 'Base' (vedi capitolo Base ), dovrete generare manualmente le combinazioni di carico (vedi sezione Definizione manuale combinazione di carico).

Il 'Nome della combinazione di carico' rappresenta un'abbreviazione. È basato sui coefficienti di sicurezza e sui numeri dei casi di carico e riflette le regole di combinazione.

Se nella scheda 'Base' avete attivato il campo di controllo Nomi combinazione secondo categoria di azione , i nomi vengono rappresentati con le designazioni delle categorie di azione.

Il campo di controllo 'Da calcolare' determina se la combinazione di carico selezionata verrà verificata nel calcolo.

Base

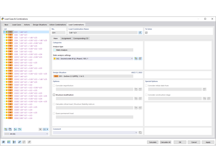
La scheda Base gestisce le informazioni generali della combinazione di carico che è selezionata nell'elenco a sinistra.

Categorie

Il 'Tipo di analisi' è preimpostato secondo la categoria del caso di carico (vedi capitolo Casi di carico ). Se non avete attivato alcun Add-On nelle informazioni di base del modello, viene visualizzata la voce 'Analisi statica'.

Nella lista 'Impostazioni analisi statica' potete scegliere, secondo quale teoria di calcolo viene esaminata la combinazione di carico. Sono disponibili i seguenti tipi di analisi:

  • I ordine
  • II ordine (P-Δ)
  • III ordine

I tipi di analisi sono descritti nel capitolo Impostazioni analisi statica. Con il pulsante Nuovo potete aggiungere un nuovo tipo di analisi.

Situazione di progetto

In questa sezione viene indicata la situazione di progetto che costituisce la base della combinazione di carico selezionata (vedi capitolo Situazioni di progetto).

Opzioni

Se nella scheda 'Casi di carico' per un caso di carico avete attivato il campo di controllo 'Considera imperfezione', viene qui indicato il caso di imperfezione che viene preso in considerazione nella combinazione di carico. I casi di imperfezione non assegnati vengono per impostazione predefinita applicati a tutte le combinazioni di carico a cui non è stato assegnato nessun caso di imperfezione (vedi capitolo Casi di imperfezione ).

Il campo di controllo 'Modificazione struttura' offre la possibilità di considerare un adattamento della rigidezza o un trattamento speciale delle non linearità nella combinazione di carico. Queste funzioni sono descritte nel capitolo Modifiche strutturali. Selezionate la modificazione della struttura nella lista o create un nuovo tipo di modificazione tramite il pulsante Nuovo .

Opzioni speciali

Se attivate il campo di controllo 'Considera stato iniziale da', potete selezionare nella lista una combinazione di carico le cui deformazioni costituiscono la posizione di partenza per la combinazione selezionata. In questo modo, è possibile considerare l'effetto di un precompressione.

Informazione

Lo stato iniziale di un caso di carico può essere considerato solo se le sue 'Impostazioni analisi statica' corrispondono a quelle dello stato esaminato.

Il pulsante Modifica a destra della lista apre il dialogo 'Impostazioni stato iniziale'. Lì, specificate quale 'Tipo di stato iniziale' è presente.

Le opzioni sono descritte nel capitolo Casi di carico .

Assegnazione

Nella scheda Assegnazione potete verificare quali casi di carico sono catturati nella combinazione di carico e secondo quali criteri vengono combinati.

Assegnato per LK

Nelle colonne vengono indicati i casi di carico con i relativi coefficienti parziali di sicurezza e di combinazione. I valori indicati nella colonna 'Fattore' si basano sui coefficienti secondo la norma. Per l'EN 1990, si tratta dei coefficienti parziali di sicurezza γ, dei coefficienti di combinazione ψ, dei fattori di riduzione ξ e, eventualmente, dei coefficienti di affidabilità KFI dell'azione. Vengono applicati a seconda della situazione di progetto e della categoria di azione.

Se un'azione secondo l'EN 1990 agisce come 'Prevalente' nella combinazione, viene indicata di conseguenza. Viene considerata come azione Qk,1 nelle regole di combinazione.

Definizione manuale combinazione di carico

Con il pulsante Nuovo alla fine dell'elenco, potete aggiungere manualmente una combinazione di carico. La scheda 'Assegnazione' viene adattata di conseguenza. Vedrete anche questo schema se non utilizzate l'assistente di combinazione.

Nella colonna 'Casi di carico disponibili' sono elencati tutti i casi di carico che avete creato. Per trasferire un caso di carico nell'elenco 'Assegnato per LK', potete utilizzare le seguenti possibilità:

  • Fate doppio clic sul caso di carico.
  • Selezionate il caso di carico o più casi di carico tenendo premuto il tasto Ctrl. Quindi, fate clic sul pulsante Aggiungi .

Per modificare il coefficiente di un caso di carico, attivate la prima colonna di questa riga del caso di carico. Inserite il fattore corretto o selezionatelo dalla lista.

Nella sezione 'Inserimento sintassi' potete definire direttamente la combinazione di carico inserendo i casi di carico con i coefficienti. Assegnate quindi il criterio di definizione con il pulsante Applica .

LK Correlate

Se nella scheda Base del dialogo principale il campo di controllo 'Assegna automaticamente le combinazioni di carico correlate' è spuntato, nella scheda LK Correlate vengono visualizzate le combinazioni "correlate" che derivano dagli stessi casi di carico per le singole situazioni di progetto. Tuttavia, sono sovrapposte con altri coefficienti parziali di sicurezza. Con il campo di controllo disattivato, vengono indicate solo i criteri della LK selezionata.

Informazione

Le combinazioni di carico correlate sono rilevanti per le verifiche geotecniche di una fondazione (vedi capitolo Rottura e Scorrimento del manuale Fondazioni in cemento). Per l'analisi statica e le verifiche usuali non hanno alcun ruolo.

Capitolo principale