2436x
002477
2024-01-26
Konstrukcja

Korzystanie z wielokrotnego drukowania

W tym rozdziale opisano, w jaki sposób można drukować grafikę kilku okien oraz w jaki sposób można wykorzystać wybrane widoki do wydruku zbiorowego.

Drukowanie w wielu oknach

W przypadku korzystania z kilku okien do wyświetlania modelu na jednej stronie można również udokumentować obszary okien. Należy aktywować opcję Więcej w oknie dialogowym "Wydruk grafiki", która w tym przypadku jest dostępna w pozycji "Okno drukowania" (1).

Przejdź do zakładki Rozmieszczenie okien (2).

Istnieje możliwość zdefiniowania rozmieszczenia okien w arkuszu.

  • Podobnie jak na bieżącym ekranie: Okna są rozmieszczone na stronie tak, jak w oknie roboczym. Jeżeli obrazy znajdują się obok siebie w oknie roboczym, obrazy wydrukowane w układzie pionowym będą dłuższe niż szersze.
  • Wypełnienie strony: Każde okno drukowane jest na jednej stronie.
  • 1): Drukowane jest tylko pierwsze okno (w lewej lub górnej części okna roboczego).
  • 2): Okna ustawione są obok siebie.
  • 3): Okna są umieszczone jedno pod drugim.
Informacje

Na jednym arkuszu można wydrukować tylko grafikę tego samego modelu. Nie ma możliwości wydruku rysunków z kilku modeli.

Multiwydruk

Bieżący widok wydruku zbiorowego można wykorzystać w celu wygenerowania grafik dla obciążeń, sił wewnętrznych i odkształceń. Opcję tę należy aktywować w oknie dialogowym Graphic Printout w polu wyboru Wydruk zbiorowy (1).

Do okna dialogowego (2) zostają dodane kolejne zakładki. Definiuje się, która grafika modelu, imperfekcje, obciążenia i wyniki mają być tworzone automatycznie (2).

Model

Oprócz bieżącego widoku w zakładce 'Model' dostępnych jest siedem standardowych widoków. Aby wybrać do wydruku jeden lub więcej widoków, należy zaznaczyć pole wyboru 'Widoki'.

Imperfekcja

Jeżeli mają zostać wydrukowane widoki przypadków imperfekcji jako widoki wielokrotne, należy zaznaczyć pole wyboru 'Imperfekcje'. Jeżeli utworzyłeś kilka przypadków imperfekcji, ale chcesz wydrukować tylko wybrane przypadki, należy aktywować opcję 'Zaznaczyć'. Następnie w nowym oknie dialogowym można zdefiniować przypadki imperfekcji (opis w sekcji Obciążenia).

Oprócz bieżącego widoku dostępnych jest siedem standardowych widoków dla grafik imperfekcji.

Założenia dotyczące obciążenia

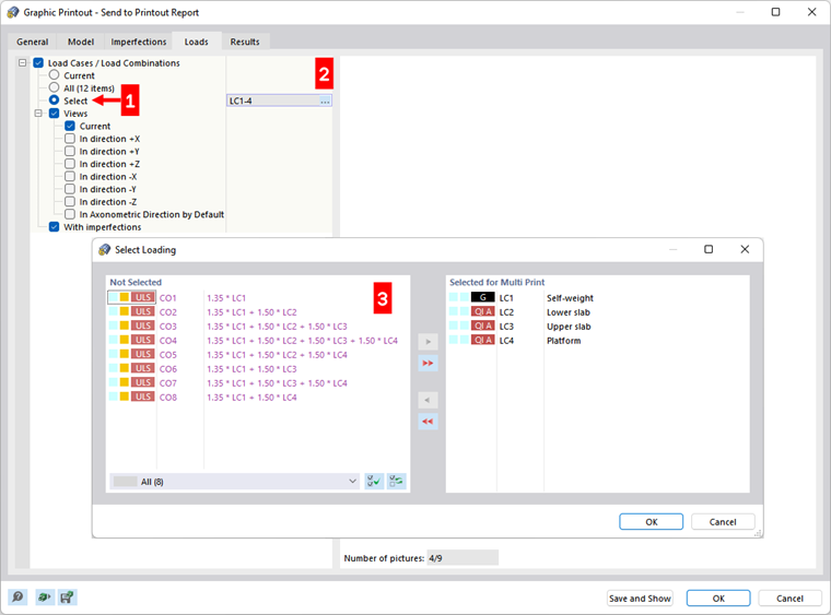
Aby wydrukować obrazy przypadków obciążeń i kombinacji obciążeń jako wielokrotności, należy zaznaczyć pole wyboru 'Przypadki obciążeń/kombinacje obciążeń' wydruki.

Aby wydrukować tylko określone przypadki obciążeń, należy aktywować opcję 'Wybierz' (1). W tym celu należy kliknąć pole tekstowe po prawej stronie zawierające numery przypadków obciążeń, aby wybrać przycisk Obiekt do edycji pojawia się (2). Przycisk ten wywołuje okno dialogowe 'Wybierz obciążenie'. Jak opisano w rozdziale Printout Report Manager przypadki i kombinacje obciążeń dla multidruku (3).

Oprócz bieżącego widoku dostępnych jest siedem standardowych widoków dla grafiki obciążeń.

Pole wyboru 'Z imperfekcjami' określa, czy w obrazach obciążeń mają być wyświetlane imperfekcje.

Wyniki

Informacje

Ta zakładka jest dostępna, gdy wyniki są wyświetlane w oknie roboczym.

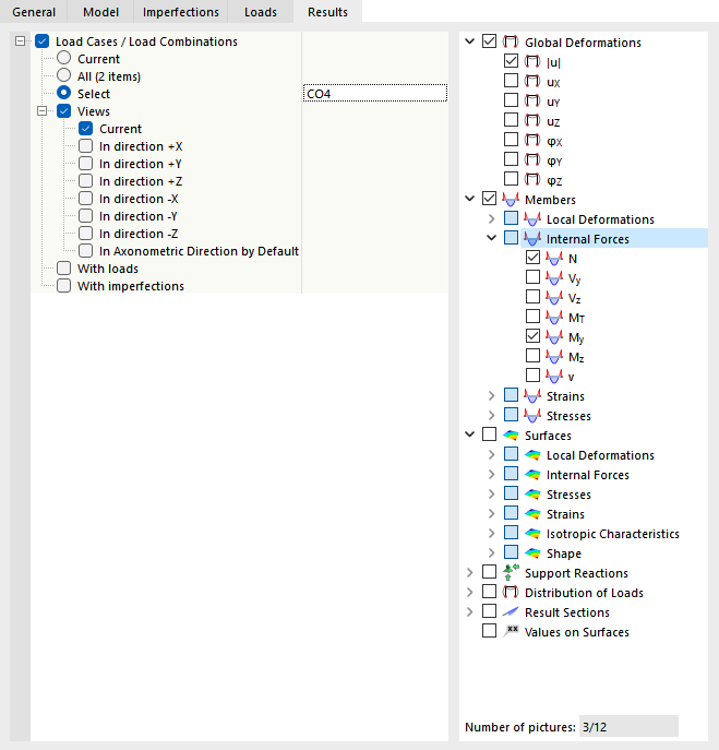
Zaznacz pole wyboru 'Przypadki obciążeń/Kombinacje obciążeń', jeżeli mają zostać wydrukowane wyniki przypadków obciążeń i obciążeń jako wydruków wielokrotnych. Jeżeli chcą Państwo wydrukować wyniki określonych obciążeń, należy aktywować opcję 'Wybierz'. Następnie w nowym oknie dialogowym można zdefiniować przypadki lub kombinacje obciążeń (opis w sekcji Obciążenia).

W drzewie katalogów po prawej stronie należy zdefiniować wyniki, które mają zostać wydrukowane w postaci graficznej. W przypadku zaznaczenia odpowiedniego pola wyboru dla wybranych przypadków obciążeń i kombinacji w aktywowanych widokach zostaje przygotowany odpowiedni obraz.

Informacje

Zwróć uwagę na 'Liczbę obrazków' wyświetlaną pod drzewem wyników. Jeśli to możliwe, ogranicz automatyczne grafiki do niezbędnych wyników.

Oprócz bieżącego widoku dostępnych jest siedem standardowych widoków dla grafiki wyników.

Pola wyboru 'Z obciążeniami' i 'Z imperfekcjami' określają, czy obrazy obciążeń i imperfekcje mają być wyświetlane w grafikach wyników.

W zakładce 'Ogólne' można sprawdzić podgląd multiodbitki.

Wskazówka

W rozdziale wyrównania - Wydruk zbiorowy Rysunek opisuje, w jaki sposób można zmieniać, usuwać lub dodawać grafikę wydruku zbiorowego.

Rozdział nadrzędny