2461x
002477
26.1.2024
Konstrukce

Použití vícenásobného tisku

V této kapitole popíšeme, jak lze tisknout obrázky z několika oken a jak používat vybrané pohledy pro hromadný tisk.

Tisk několika oken

Pokud pro zobrazení modelu používáte více oken, lze oblasti oken také zdokumentovat na jedné stránce. V dialogu 'Tisk grafiky' aktivujte možnost Více, která je v tomto případě k dispozici pod položkou 'Okno pro tisk' (1).

Přepneme se do záložky Uspořádání oken (2).

Zde je možné určit uspořádání oken na listu:

  • Jako na aktuální obrazovce: Okna jsou uspořádána tak, jak jsou znázorněna v pracovním okně. Pokud v grafickém okně leží obrázky vedle sebe, budou v tiskovém formátu na výšku obrázky vysoké a úzké.
  • Vyplnit stránku: Každé okno se vytiskne na jedné stránce.
  • 1): Vytiskne se pouze první okno (v pracovním okně vlevo nebo nahoře).
  • 2): Okna jsou uspořádána vedle sebe.
  • 3): Okna jsou uspořádána nad sebou.
Informace

Na jeden list lze tisknout pouze obrázky jednoho a téhož modelu. Tisk obrázků z několika modelů najednou není možný.

Vícenásobný tisk

Aktuální pohled lze použít pro hromadný tisk pro generování obrázků pro zatížení, vnitřní síly a deformace. Tuto možnost aktivujte v dialogu Graphic Printout v poli Vícenásobný tisk (1).

V dialogu (2) se objeví další záložky. Zadejte, které obrázky modelu, imperfekcí, zatížení a výsledků se mají automaticky vytvořit (2).

Model

V záložce 'Model' je k dispozici kromě aktuálního pohledu ještě sedm standardních pohledů. Pokud chcete pro tisk vybrat jeden nebo více pohledů, zaškrtněte políčko 'Pohledy'.

Imperfekce

Pokud chcete vícenásobně vytisknout pohledy s imperfekčními stavy, zaškrtněte políčko 'Imperfekce'. Pokud jste vytvořili několik imperfekčních stavů, ale chcete vytisknout pouze vybrané stavy, aktivujte možnost 'Vybrat'. Poté je možné definovat imperfekční stavy v novém dialogu (popis najdete v odstavci Zatížení).

Pro grafiku imperfekcí je k dispozici kromě aktuálního pohledu ještě sedm standardních pohledů.

Zatížení

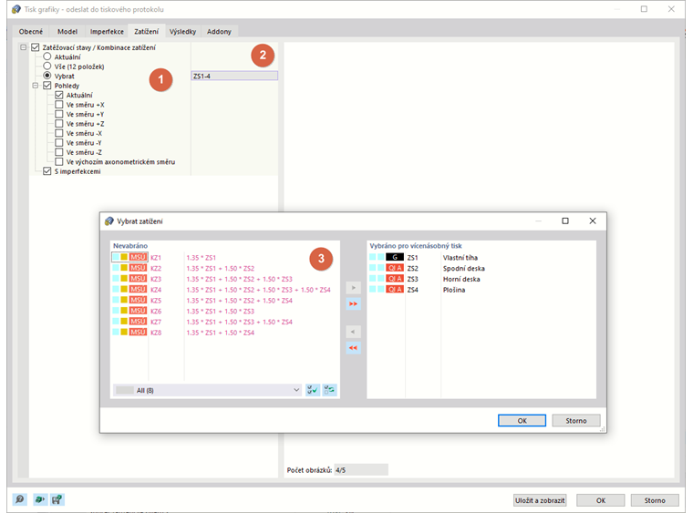
Zaškrtnutí políčka 'Zatěžovací stavy / kombinace zatížení' umožňuje tisknout vícenásobně obrázky zatěžovacích stavů a kombinací zatížení.

Pokud chcete vytisknout pouze určité zatěžovací stavy, aktivujte možnost 'Vybrat' (1). Klikněte na textové pole vpravo s čísly zatěžovacích stavů a vyberte tlačítko Úpravy objektu se zobrazí (2). Kliknutím na toto tlačítko otevřete dialog 'Vybrat zatížení'. Jak je popsáno v kapitole Printout Report Manager zatěžovací stavy a kombinace pro vícenásobný tisk (3).

Kromě aktuálního pohledu je pro grafiku zatížení k dispozici sedm standardních pohledů.

Zaškrtávací políčko 'S imperfekcemi' určuje, zda se na obrázcích zatížení mají zobrazit imperfekce.

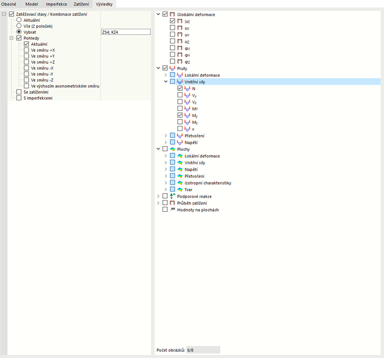
Výsledky

Informace

Tato záložka je k dispozici, pokud jsou v pracovním okně zobrazeny výsledky.

Zaškrtnutí políčka 'Zatěžovací stavy / kombinace zatížení' umožňuje tisknout vícenásobně obrázky výsledků zatěžovacích stavů a kombinací zatížení. Pokud chcete vytisknout výsledky určitých zatížení, aktivujte možnost 'Vybrat' (1). Poté lze zatěžovací stavy nebo kombinace definovat v novém dialogu (popis najdete v odstavci Zatížení).

Ve stromové struktuře vpravo definujeme výsledky, které se mají v grafice vytisknout. Pokud zaškrtnete políčko, pro aktivované pohledy se pro vybrané zatěžovací stavy a kombinace vytvoří příslušný obrázek.

Informace

Všimněte si pod stromem výsledků zobrazeného 'Počtu obrázků'. Pokud je to možné, omezte automatické zobrazení na důležité výsledky.

Pro grafiku výsledků je k dispozici kromě aktuálního pohledu ještě sedm standardních pohledů.

Zaškrtávací políčka 'Se zatížením' a 'S imperfekcemi' určují, zda se v grafice výsledků zobrazí zatížení a imperfekce.

V záložce 'Obecné' je možné zkontrolovat náhled vícenásobného tisku.

Tip

V kapitole djust-Multiprint Obrázek popisuje, jak lze následně změnit, smazat nebo přidat grafiku vícenásobného tisku.

Nadřazená kapitola