14691x
000254
05-12-2023
Estructura

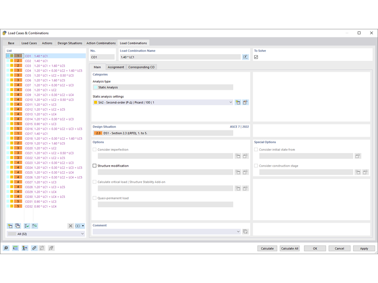
Combinaciones de carga

Una combinación de cargas (LK) superpone casos de carga según los criterios de combinación de la situación de diseño. Las combinaciones de cargas representan diferentes variantes de cómo los casos de carga incluidos en una combinación de acciones pueden combinarse. Una combinación de cargas reúne las cargas de los casos de carga incluidos, considerando los coeficientes parciales de seguridad para formar "un gran caso de carga".

Activando la pestaña, las combinaciones de cargas se generan según las reglas de combinación de la norma. Están listadas ordenadas según las situaciones de diseño. Si ha desactivado el asistente de combinación en la pestaña 'Base' (véase capítulo Base ), deberá generar manualmente las combinaciones de cargas (véase sección Definir combinación de cargas manualmente).

El 'Nombre de la combinación de cargas' es una abreviatura. Se basa en los factores de seguridad y números de los casos de carga, y refleja las reglas de combinación.

Si en la pestaña 'Base' ha activado el campo Nombres de combinación según categoría de acción , los nombres se mostrarán con las designaciones de las categorías de acción.

El campo 'A calcular' determina si la combinación de cargas seleccionada se analizará durante el cálculo.

Base

La pestaña Base gestiona la información general de la combinación de cargas seleccionada en la 'Lista' a la izquierda.

Categorías

El 'Tipo de análisis' está predeterminado según la categoría del caso de carga (véase capítulo Casos de carga ). Si no ha activado un complemento en la información básica del modelo, se mostrará la entrada 'Análisis estático'.

En la lista 'Configuraciones de análisis estructural', puede seleccionar según qué teoría de cálculo se analizará la combinación de cargas. Los siguientes tipos de análisis están disponibles:

  • I. Orden
  • II. Orden (P-Δ)
  • III. Orden

Los tipos de análisis se describen en el capítulo Configuraciones de análisis estructural. Con el botón Nuevo puede añadir un nuevo tipo de análisis.

Situación de diseño

En esta sección se indica la situación de diseño que forma la base de la combinación de cargas seleccionada (véase capítulo Situaciones de diseño).

Opciones

Si en la pestaña 'Casos de carga' ha activado el campo 'Considerar imperfección' en un caso de carga, aquí se indicará el caso de imperfección que se tendrá en cuenta en esta combinación de cargas. Los casos de imperfección no asignados se aplicarán por defecto a todas las combinaciones de cargas a las que no se haya asignado un caso de imperfección (véase capítulo Casos de imperfección ).

El campo 'Modificación de la estructura' ofrece la posibilidad de considerar un ajuste de rigidez o un tratamiento especial de no linealidades en la combinación de cargas. Estas funciones se describen en el capítulo Modificaciones de estructura. Seleccione la modificación de la estructura en la lista o cree un nuevo tipo de modificación con el botón Nuevo .

Opciones especiales

Si activa el campo 'Considerar estado inicial de', puede seleccionar en la lista una combinación de cargas cuyas deformaciones sirvan como punto de partida para la combinación seleccionada. De esta manera, se puede capturar, por ejemplo, el efecto de una precompresión.

Información

El estado inicial de un caso de carga solo puede ser considerado si sus 'Configuraciones de análisis estructural' corresponden a las del estado considerado.

El botón Edición a la derecha de la lista abre el diálogo de 'Configuraciones del estado inicial'. Allí determine qué 'Tipo de estado inicial' está presente.

Las opciones disponibles se describen en el capítulo Casos de carga .

Asignación

En la pestaña Asignación puede verificar qué casos de carga están incluidos en la combinación de cargas y los criterios según los cuales se combinan.

Asignado para LK

En las columnas se muestran los casos de carga junto con los coeficientes parciales de seguridad y factores de combinación asociados. Los valores indicados en la columna 'Factor' se basan en los coeficientes según la norma. En EN 1990, se trata de los coeficientes parciales de seguridad γ, los factores de combinación ψ, los factores de reducción ξ y, si corresponde, los coeficientes de fiabilidad KFI de la acción. Se aplican según la situación de diseño y la categoría de acción.

Si una acción se considera como 'Principal' en la combinación según EN 1990, está marcada de forma correspondiente. Se tiene en cuenta como una carga Qk,1 en las reglas de combinación.

Definir combinación de cargas manualmente

Puede añadir manualmente una combinación de cargas mediante el botón Nuevo al final de la 'Lista'. La pestaña 'Asignación' se ajustará en consecuencia. Este esquema también se aplicará si no utiliza el asistente de combinación.

En la columna 'Casos de carga existentes', se enumeran todos los casos de carga que ha creado. Para transferir un caso de carga a la lista 'Asignado para LK', puede usar las siguientes opciones:

  • Haga doble clic en el caso de carga.
  • Seleccione el caso de carga o varios casos de carga presionando la tecla Ctrl. Luego haga clic en el botón Agregar .

Para cambiar el coeficiente de un caso de carga, active la primera columna de esa fila del caso de carga. Introduzca el factor correcto o selecciónelo de la lista.

En la sección 'Entrada de sintaxis', puede definir directamente la combinación de cargas introduciendo los casos de carga con sus coeficientes. Asigne el criterio de definición con el botón Aplicar y siguiente .

LK correspondiente

Si en la pestaña Base del cuadro de diálogo principal está marcado el campo 'Asignar automáticamente combinaciones de cargas correspondientes', en la pestaña LK correspondiente se muestran las combinaciones "relacionadas" que se derivan de los mismos casos de carga para las distintas situaciones de diseño. Sin embargo, están superpuestas con otros coeficientes parciales de seguridad. Con el campo desactivado, solo se indican los criterios de la LK seleccionada.

Información

Las combinaciones de cargas correspondientes son relevantes para las verificaciones geotécnicas de una cimentación (véase capítulo Ruptura del suelo y Deslizamiento del manual de fundaciones de hormigón). No son relevantes para el análisis estático y las verificaciones habituales.

Capítulo principal