13897x
000254
2023-12-05
Конструкция
Функции программы

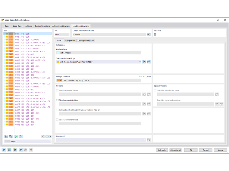
Сочетания нагрузок

Комбинация нагрузок (КН) перекрывает случаи нагрузок согласно критериям комбинирования для проектной ситуации. Комбинации нагрузок представляют различные варианты сочетания случаев нагрузок, включенных в комбинацию воздействий. Комбинация нагрузок объединяет нагрузки из включенных случаев, учитывая частичные коэффициенты надежности, в "большой случай нагрузки".

При активировании вкладки комбинации нагрузок создаются в соответствии с правилами комбинирования стандарта. Они перечислены в порядке проектных ситуаций. Если вы отключили помощника комбинирования на вкладке 'Основные' (см. раздел Основные ), вам нужно создать комбинации нагрузок вручную (см. раздел Определение комбинации нагрузок вручную).

'Название комбинации нагрузок' представляет собой сокращенное обозначение. Оно основано на факторах безопасности и номерах случаев нагрузок и отражает правила комбинирования.

Если на вкладке 'Основные' вы активировали контрольное поле Имена комбинаций согласно категории воздействий , названия будут отображаться с обозначениями категорий воздействий.

Контрольное поле 'Для расчета' определяет, будет ли выбранная комбинация нагрузок исследоваться при расчете.

Основные

Вкладка Основные управляет общими данными комбинации нагрузок, выбранной в 'списке' слева.

Категории

'Тип анализа' установлен по умолчанию согласно категории случая нагрузки (см. раздел Случаи нагрузок ). Если вы не активировали дополнение в основных данных о модели, будет отображаться запись 'Статический анализ'.

В списке 'Параметры статического анализа' вы можете выбрать теорию расчета, по которой будет исследована комбинация нагрузок. Доступны следующие типы анализа:

  • I порядок
  • II порядок (P-Δ)
  • III порядок

Типы анализа описаны в разделе Параметры статического анализа. С кнопкой Новые вы можете добавить новый тип анализа.

Проектная ситуация

В этом разделе указывается проектная ситуация, на которую опирается выбранная комбинация нагрузок (см. раздел Проектные ситуации).

Опции

Если вы активировали контрольное поле 'Учитывать несовершенства' для случая нагрузки на вкладке 'Случаи нагрузок', здесь укажется случай несовершенств, который будет учтен в этом случае нагрузки в комбинации нагрузок. Несоответствующие случаи несовершенств по умолчанию назначаются всем комбинациям нагрузок, которым не был назначен какой-либо случай несовершенств (см. раздел Случаи несовершенств ).

Контрольное поле 'Модификация структуры' предоставляет возможность учесть настройку жесткости или специальную обработку нелинейностей в комбинации нагрузок. Эти функции описаны в разделе Модификации структуры. Выберите модификацию структуры в списке или создайте новый тип модификации с помощью кнопки Новые .

Специальные опции

Если вы активируете контрольное поле 'Учитывать начальное состояние из', вы можете выбрать в списке комбинацию нагрузок, деформации которой станут начальным условием для выбранной комбинации. Таким образом, например, можно учесть воздействие предварительного натяжения.

Инфо

Начальное состояние случая нагрузки может быть учтено только в том случае, если его 'Параметры статического анализа' соответствуют рассматриваемому состоянию.

Кнопка Изменить справа от списка вызывает диалог 'Настройки начального состояния'. Здесь вы определите, 'Тип начального состояния'.

Возможности выбора описаны в разделе Случаи нагрузок .

Назначение

На вкладке Назначение вы можете проверить, какие случаи нагрузок включены в комбинацию нагрузок и по каким критериям они комбинируются.

Назначено для КН

В колонках обозначены случаи нагрузок с соответствующими частичными коэффициентами безопасности и коэффициентами комбинирования. Значения, указанные в колонке 'Фактор', основаны на коэффициентах согласно стандарту. В EN 1990 это частичные коэффициенты безопасности γ, коэффициенты комбинирования ψ, коэффициенты уменьшения ξ и, при необходимости, коэффициенты надежности KFI воздействия. Они устанавливаются в зависимости от проектной ситуации и категории воздействия.

Если воздействие в соответствии с EN 1990 является 'Ведущим' в комбинации, оно будет соответственно помечено. Оно учитывается как воздействие Qk,1 в правилах комбинирования.

Определение комбинации нагрузок вручную

С помощью кнопки Новые в конце 'списка' вы можете вручную добавить комбинацию нагрузок. Для этого вкладка 'Назначение' будет соответственно изменена. Эту схему вы также встретите, если не используете помощник комбинирования.

В колонке 'Существующие случаи нагрузок' перечислены все созданные вами случаи нагрузок. Чтобы перенести случай нагрузки в список 'Назначено для КН', вы можете использовать следующие способы:

  • Дважды щелкните на случай нагрузки.
  • Выберите случай нагрузки или несколько случаев, удерживая клавишу Ctrl. Затем нажмите кнопку Добавить .

Чтобы изменить коэффициент для случая нагрузки, активируйте первую колонку этой строки случая нагрузки. Введите правильный фактор или выберите его из списка.

В разделе 'Ввод синтаксиса' вы можете напрямую определить комбинацию нагрузок, записав случаи нагрузок с коэффициентами. Затем назначьте критерий определения с помощью кнопки Применить .

Соответствующие КН

Если в главном диалоге на вкладке Основные установлено контрольное поле 'Автоматическое назначение соответствующих комбинаций нагрузок', на вкладке Соответствующие КН отображаются "родственные" комбинации, которые сформированы из тех же случаев нагрузок для разных проектных ситуаций. Они отличаются другими частичными коэффициентами безопасности. При отключенном контрольном поле указаны только критерии выбранного КН.

Инфо

Соответствующие комбинации нагрузок актуальны для геотехнических расчетов фундамента (см. разделы Прокладка основания и Скользящие руководства по бетонным основаниям). Для статического анализа и обычных доказательств они не имеют значения.