14812x
000254
2023-12-05

Load Combinations

A load combination (CO) superimposes load cases according to the combination criteria of the design situation. Load combinations represent different variants of the ways the load cases contained in an action combination can be combined. A load combination combines the loads of the contained load cases in "one large load case", taking into account the partial safety factors.

When the tab is activated, the load combinations are generated according to the standard's combination rules. They are listed by design situations. If you have deactivated the Combination Wizard in the "Base" tab (see the Base chapter), you have to create the load combinations manually (see the section Defining load combination manually).

The "Load Combination Name" is a short description. It is based on the safety factors and numbers of the load cases, reflecting the combination rules.

If you have activated the Combination names according to action category check box in the "Base" tab, the names are displayed with the descriptions of the action categories.

The "To Solve" check box controls whether the selected load combination is analyzed during the calculation.

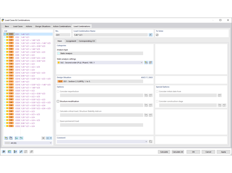
Main

The Main tab manages the general specifications of the load combination selected in the "List" to the left.

Categories

The "analysis type" is preset according to the load case category (see the chapter Load Cases ). If you have not activated any add-ons in the model's Base Data, the "Static Analysis" entry is displayed.

In the "Static analysis settings" list, you can select the calculation theory according to which the load combination is to be analyzed. The following analysis types are available:

  • Geometrically linear
  • Second-order (P-Δ)
  • Large deformations

The analysis types are described in the chapter Static Analysis Settings. Use the New button to add a new analysis type.

Design Situation

This dialog section specifies the design situation that forms the basis of the selected load combination (see the chapter Design Situations).

Options

If you have activated the "Consider imperfection" check box for a load case in the "Load Cases" tab, the imperfection case taken into account for this load case in the load combination is indicated here. By default, unassigned imperfection cases are applied to all load combinations to which no imperfection case has been assigned (see the chapter Imperfection Cases ).

The "Structure modification" check box allows you to consider a stiffness adjustment or a special treatment of nonlinearities in the load combination. These functions are described in the chapter Structure Modifications. Select the structural modification in the list, or create a new modification type using the New button.

Special Options

If you activate the "Consider initial state from" check box, you can select a load combination from the list whose deformations represent the initial position for the selected combination. This way, you can determine the effect of prestress, for example.

Info

The initial state of a load case can only be considered if its "Static Analysis Settings" correspond to those of the considered state.

The Edit button to the right of the list opens the "Initial State Settings" dialog box. Define the "Type of Initial State" that is available.

The options are described in the chapter Load Cases .

Assignment

In the Assignment tab, you can check the load cases that are included in the load combination and according to which criteria they are combined.

Assigned for CO

The columns show the load cases including corresponding partial safety factors and combination coefficients. The values given in the "Factor" column are based on the coefficients according to the standard. For EN 1990, they are the partial safety factors γ, the combination factors ψ, the reduction factors ξ, and, if applicable, the reliability factors KFI of the action. They are applied depending on the design situation and action category.

If an action according to EN 1990 acts as "Leading" in the combination, it is marked accordingly. It is taken into account as action Qk,1 in the combination expressions.

Defining Load Combination Manually

Use the New button at the bottom of the "List" to add a load combination manually. The "Assignment" tab will be adjusted accordingly. You also find this scheme when you do not use the Combination Wizard.

The "Existing Load Cases" column lists all the load cases you have created. To transfer a load case to the "Assigned for CO" list, use the following options:

  • Double-click the load case.
  • Select the load case or several load cases by holding down the Ctrl key. Then, click the Add button.

To change the factor of a load case, activate the first column of this load case row. Enter the correct factor, or select it from the list.

In the "Syntax input" dialog section, you can define the load combination directly by entering load cases including coefficients. Then, assign the definition criterion with the Apply button.

Corresponding CO

If the check box “Automatically assign corresponding load combinations” is selected in the Main tab of the main dialog box, the “related” combinations resulting from the same load cases for the individual design situations are displayed in the “Corresponding CO” tab. However, they are superimposed with other partial safety factors. If the check box is deactivated, only the criteria of the selected CO are specified.

Info

The corresponding load combinations are relevant for the geotechnical design of a foundation (see sections Ground Failure and Sliding of the Concrete Foundations manual). They are not relevant for structural analysis and the usual design checks.