127x
005993
1. April 2025

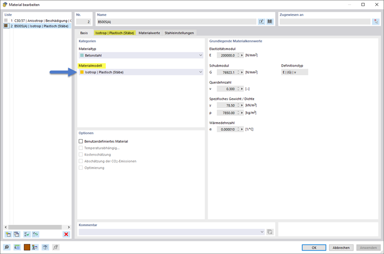
Isotrop | Plastisch

Nichtlineares Verhalten von Bewehrungsstahl

Für die nichtlineare Analyse von Stahlbeton ist die Berücksichtigung des nichtlinearen Verhaltens der Bewehrung erforderlich. Dazu kann für den Bewehrungsstahl das Materialmodell "Isotrop|Plastisch" gewählt werden.

Dieses Materialmodell ist ausführlich im Handbuch für RFEM 6 im entsprechenden Abschnitt des Kapitels Nichtlineares Materialverhalten beschrieben.

Übergeordnetes Kapitel