203x
005995
2. April 2025

Stahlfaserbeton

Materialtyp Faserbeton

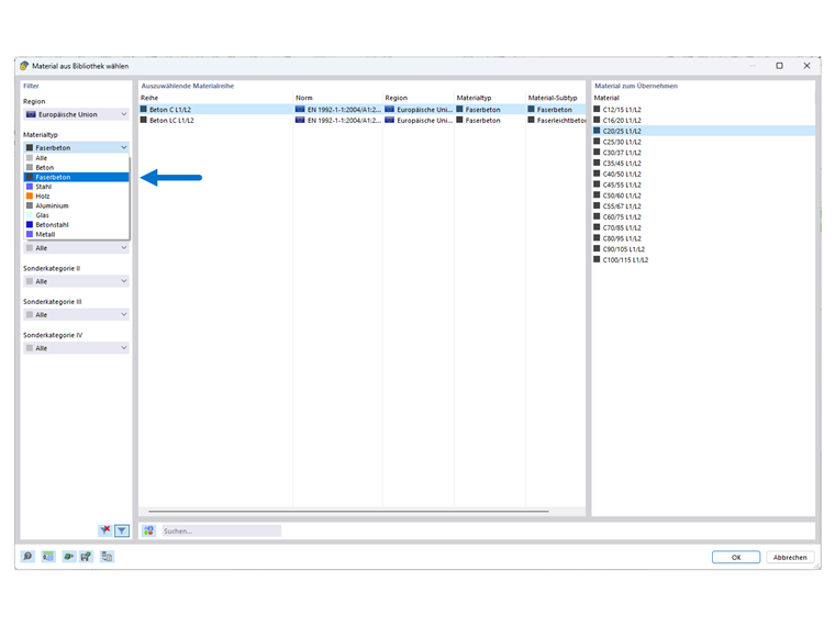
Die Materialien für Stahlfaserbeton und den Bewehrungsstahl sind aus der Materialbibliothek gemäß der Norm, die zur Bemessung im Add-On "Betonbemessung" ausgewählt wurde, zu übernehmen.

Hierbei werden die Betone und Leichtbetone mit der Ergänzung 'L1/L2' bezeichnet, welche für die Leistungsklasse 1 und Leistungsklasse 2 stehen.

Die Leistungsklassen L1 bzw. L2 sind zunächst mit den Werten 1,20 bzw. 0,90 voreingestellt. Um diese Leistungsklassen anpassen zu können, kann im Register 'Basis' des Materials unter den 'Optionen' ein 'Benutzerdefiniertes Material' aktiviert werden.

Info

Für einen optimalen Ablauf der späteren Definition der weiteren Bemessungseigenschaften, empfiehlt es sich, vor dem Beginn der weiteren Modellierung, den Faserbeton und den Betonstahl angelegt zu haben.

Materialmodell

Linear elastisches Material

Standardmäßig ist das linear elastische Materialmodell selektiert. Weiterführende Informationen werden in dem Kapitel Materialien des RFEM-Handbuchs geboten.

Nichtlineares Material

Für die Abbildung von nichtlinearem Materialverhalten wird das Analyse-Add-On Nichtlineares Materialverhalten benötigt (Lizenz erforderlich).

Wenn bei den Modell-Basisangaben das Add-On Nichtlineares Materialverhalten aktiviert ist, dann steht für den

  • reinen Faserbeton das Materialmodell Isotrop | Beschädigung zur Verfügung.
  • Bewehrter Stahlfaserbeton kann mit dem Materialmodell Anisotrop - Beschädigung sowie für den
  • Betonstahl dem Materialmodell Isotrop | Plastisch abgebildet werden.
Übergeordnetes Kapitel