422x
005992
1. April 2025

Anisotrop | Beschädigung

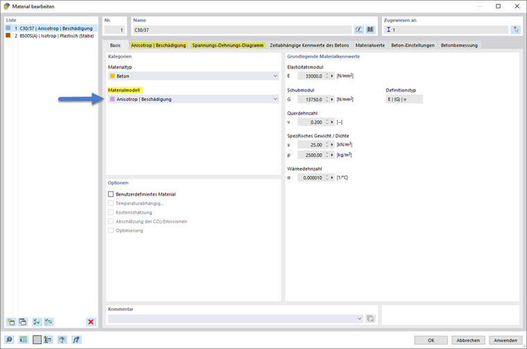
Nichtlineares Verhalten von Stahlbeton

Ist das Add-On Nichtlineares Materialverhalten in den Basisangaben aktiviert, so kann das Materialmodell "Anisotrop | Beschädigung " für das Betonmaterial eingestellt werden. Dieses ist geeignet, das nichtlineare Verhalten von Stahlbeton abzubilden. Sobald das Materialmodell eingestellt ist, zeigen sich die beiden spezifischen Register "Anisotrop | Beschädigung" und "Spannungs-Dehnungs-Diagramm". Dies ist in der nachfolgenden Abbildung hervorgehoben.

Parameter

Das Register "Anisotrop | Beschädigung" bietet die Eingabe sämtlicher Parameter zur Definition des gewünschten Materialverhaltens. Es gliedert sich in die Abschnitte "Allgemein" und "Festigkeitsparameter". Auf der rechten Seite veranschaulicht die Grafik schematisch den eingestellten Verlauf des Spannungs-Dehnungs-Diagramms.

Diagrammdefinition

Der Abschnitt Allgemein erlaubt die Auswahl der Art der Diagrammdefinition für die Spannungs-Dehnungs-Beziehung.

Das Add-On Nichtlineares Materialverhalten stellt hierfür die Optionen "Parametrische Eingaben" sowie "Spannungs-Dehnungs-Beziehung" zur Auswahl. Weitere Informationen bietet hierzu das Handbuch für RFEM 6 im Kapitel Nichtlineares Materialverhalten.

Durch das Add-On Betonbemessung werden zusätzliche Optionen zur Verfügung gestellt. Diese ergeben sich abhängig von der in den Basisangaben gewählten Bemessungsnorm.

Tipp

Die bemessungsnormspezifische Eingabe wird nur sichtbar, wenn der Beton aus der Materialreihe der Bemessungsnorm entnommen wird.

GZG | Werte für Durchbiegung
Soll das Material im Rahmen der Ermittlung der Verformungen im Grenzzustand der Gebrauchstauglichkeit eingesetzt werden, so kann das Material "GZG | (Mittel-)Werte für Durchbiegung" angewendet werden. Der Eingabedialog für den Abschnitt "Allgemein" ergibt sich dann, wie im nachfolgenden Bild veranschaulicht.

Da für den GZG mit charakteristischen Materialkennwerten gerechnet werden darf, ist die Option "Sicherheitsfaktoren berücksichtigen" inaktiv und nicht editierbar.

GZT | Bemessungswerte
Soll das Material im Rahmen der Ermittlung der Schnittgrößen für die Bemessung im Grenzzustand der Tragfähigkeit eingesetzt werden, so kann das Material "GZT | Bemessungswerte" angewendet werden. Die Option "Sicherheitsfaktoren berücksichtigen" ist standardmäßig aktiv und bei Bedarf editierbar.

Für den GZT wird in die Bemessungssituationen "Ständig und vorübergehend" (GZT P+T) and "Außergewöhnlich" (GZT AGE) unterschieden. Entsprechend der Auswahl werden die, gemäß der Bemessungsnorm, zugehörigen Sicherheitsbeiwerte übernommen.

Der Eingabedialog für den Abschnitt "Allgemein" ergibt sich, wie in der nachfolgenden Bilderreihe veranschaulicht.

Tipp

Anwendung der Materialparametersätze abhängig von der Bemessungssituation: Abhängig von der Bemessungssituation können unterschiedliche Materialeinstellungen verwendet werden. Dies bietet die Option "Unterschiedliche Materialien" im Eingabedialoag der Bemessungssituationen. Weiterführende Informationen können dem Kapitel Bemessungssituationen entnommen werden.

Relative Genauigkeit des generierten Diagramms

Mit dieser Einstellung wird die Anzahl der Definitionspunkte des Diagramms der Spannungs-Dehnungs-Beziehung gesteuert. Es kann ein Wert zwischen 0,0 und 1,0 eingegeben, wobei 1,0 die höchste Anzahl der Punkte für die Diagrammdefinition und damit die höchste Genauigkeit bewirkt.

Festigkeitsparameter

Im Abschnitt Festigkeitsparameter sind schließlich für die gewählte Diagrammdefinition die Festigkeitsparameter für den Druckbereich sowie den Zugbereich zusammengestellt. Das folgende Bild zeigt diesen Abschnitt.

  • Für den Druckbereich lässt sich zwischen den Diagrammtypen "Parabel" und "Parabel-Rechteck" wählen.
  • Für den Zugbereich steht die Option zur Verfügung das Tension Stiffening zu verwenden.

Tension Stiffening

Es werden für die Berücksichtigung von Tension Stiffening drei Methoden für die Modellierung der Betonzugfestigkeit geboten. Die Mitwirkung des Betons auf Zug zwischen den Rissen basiert in den gebotenen Ansätzen auf einer definierten Spannungs-Dehnungs-Linie des Betons im Zugbereich. Auswählbar sind die folgenden Ansätze.

  • Quast
  • Quast modifiziert
  • Hsu und Mo

Die nachfolgende Bilderserie zeigt den Eingabedialog für die Auswahl der Tension Stiffening - Methode.

Weiterführende Informationen können dem Kapitel der Theoriegrundlagen Zugversteifung (Tension Stiffening) entnommen werden.

Spannungs-Dehnungs-Diagramm

In diesem Abschnitt ist das Spannungs-Dehnungs-Diagramm zu sehen, das sich aus den zuvor genannten Eingabeparametern ergibt und in die Finite Elemente Analyse für die Abbildung des Betonverhaltens eingeht.

  • Für die Tabellendaten des Spannungs-Dehnungs-Diagramms steht der Excel-Export zur Verfügung. Siehe (1) im obigen Bild.
  • Für die grafische Darstellung des Diagramms ist der Ausdruck möglich. Siehe (2) im obigen Bild.
  • Der Import der tabellarischen Auflistung der Kennwerte des Spannungs-Dehnungs-Diagramms (siehe (3)) steht für die, im Register "Anisotrop | Beschädigung" gewählte, Diagrammdefinition "Spannungs-Dehnungs-Diagramm" zur Verfügung. Für diese Definitionsart sind die Tabelleneinträge editierbar.
Info

Bei den Tension Stiffening - Methoden nach Quast hängt die Betonzugspannung von der maximalen Spannung im Stahl ab. Diese wird daher programmintern in Abhängigkeit vom tatsächlichen Spannungszustand im FE-Element berechnet. Das Spannungs-Dehnungs-Diagramm kann diesen Bereich daher nicht vorab darstellen.

Übergeordnetes Kapitel