5723x
000016
26.02.2024
Structure

Navigateur

À gauche de la fenêtre de travail, un navigateur présente les données du ou des fichiers ouverts dans une structure arborescente. L’icône Ouverture du répertoire permet de déplier les entrées d’une branche et l’icône Liste d'ouverture de les refermer. Un double-clic sur une entrée a le même effet.

Si vous saisissez le navigateur avec la souris dans la barre de titre, vous pouvez le déplacer vers la surface de travail. Un double-clic sur la barre de titre ou le déplacement vers le bord l'ancre à nouveau au bord de la fenêtre.

Astuce

Un objet marqué dans le navigateur est également sélectionné dans la fenêtre de travail. Vous pouvez ainsi localiser et modifier les objets rapidement.

En bas du navigateur se trouvent trois onglets (quatre après le calcul). Ils permettent de passer entre les navigateurs « Données », « Afficher », « Vues » et « Résultats ».

Navigateur - Données

Le Navigateur - Données gère les données de modèle, de charge et de vérification ainsi que les résultats calculés.

En règle générale, les entrées sont affichées en texte noir. Les objets mal définis apparaissent en rouge, les objets inutilisés en bleu. Les entrées violettes représentent les objets générés qui ne sont pas directement éditables en raison des références. Les objets sur un calque verrouillé sont reconnaissables à la police grise.

Informations

  • Un double-clic sur une entrée (une « feuille » de l’arbre) ouvre la boite de dialogue de modification de l’objet.
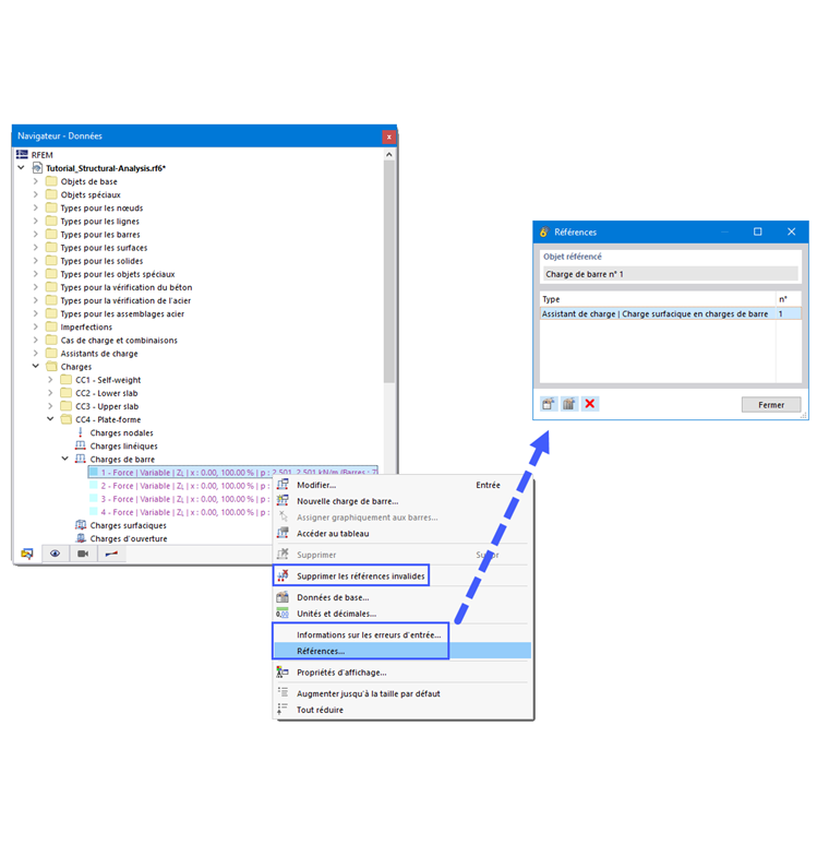
  • Si vous cliquez-droit sur une entrée, un menu contextuel avec des fonctions utiles pour créer ou modifier l’objet apparaît (voir l’image Menu contextuel pour les barres). Vous pouvez également y appeler des informations sur les erreurs d’entrée ou les références (objets de référence) pour apporter des modifications (voir l’image Remarques sur les références).

Navigateur - Afficher

Le Navigateur - Afficher contrôle la représentation graphique des objets dans la fenêtre de travail.

Si vous décochez la case avant une entrée, l’objet ou l’attribut est masqué.

Navigateur - Vues

Le Navigateur - Vues gère les vues personnalisées ainsi que les visibilités d’objets personnalisées et automatiquement créées (découpes, groupements).

Avec les boutons dans les deux sections, vous pouvez créer des vues personnalisées, définir des visibilités, intégrer des objets dans des visibilités, etc. (voir chapitre Vues et visibilités).

Navigateur - Résultats

Le Navigateur - Résultats contrôle quels résultats sont affichés.

Les entrées dépendent de l’affichage des résultats d’une analyse statique ou d'une vérification.