14824x
000254
2023-12-05
Estrutura

Combinações de cargas

Uma combinação de cargas (LK) sobrepõe casos de carga de acordo com os critérios de combinação da situação de dimensionamento. As combinações de cargas representam diferentes variantes de como os casos de carga incluídos em uma combinação de ações podem ser combinados. Uma combinação de cargas reúne as cargas dos casos de carga incluídos em um "caso de carga grande" considerando os coeficientes parciais de segurança.

Ao ativar o registro, as combinações de cargas são geradas de acordo com as regras de combinação da norma. Elas estão listadas ordenadamente por situações de dimensionamento. Se você desativou o assistente de combinação no registro 'Base' (veja o capítulo Base ), você deve gerar as combinações de cargas manualmente (veja a seção Definir manualmente a combinação de cargas).

O 'Nome da combinação de cargas' é uma designação abreviada. Ela se baseia nos fatores de segurança e nos números dos casos de carga, refletindo as regras de combinação.

Se você ativou o campo de verificação Nomes de combinação de acordo com a categoria de ação no registro 'Base', os nomes são exibidos com as designações das categorias de ação.

O campo de verificação 'A ser calculado' regula se a combinação de cargas selecionada será analisada no cálculo.

Base

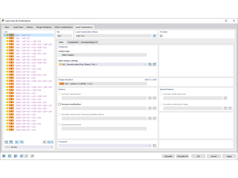
O registro Base gerencia as informações gerais da combinação de cargas selecionada na 'Lista' à esquerda.

Categorias

O 'Tipo de análise' é pré-ajustado de acordo com a categoria do caso de carga (veja o capítulo Casos de carga ). Se você não ativou nenhum add-on nas informações básicas do modelo, a entrada 'Análise Estática' será exibida.

Na lista 'Configurações de análise estática' você pode selecionar, segundo qual teoria de cálculo a combinação de cargas deve ser analisada. Os seguintes tipos de análise estão disponíveis:

  • I. Ordem
  • II. Ordem (P-Δ)
  • III. Ordem

Os tipos de análise são descritos no capítulo Configurações de análise estática. Com o botão Novo você pode adicionar um novo tipo de análise.

Situação de dimensionamento

Nesta seção é indicada a situação de dimensionamento, que forma a base da combinação de cargas selecionada (veja o capítulo Situações de dimensionamento).

Opções

Se você ativou a caixa de seleção 'Considerar imperfeição' em um caso de carga no registro 'Casos de carga', o caso de imperfeição considerado na combinação de cargas será indicado aqui. Casos de imperfeição não atribuídos são considerados automaticamente em todas as combinações de cargas às quais nenhum caso de imperfeição foi atribuído (veja o capítulo Casos de imperfeição ).

A caixa de seleção 'Modificação estrutural' oferece a possibilidade de considerar um ajuste de rigidez ou um tratamento especial de não-linearidades na combinação de cargas. Estas funções são descritas no capítulo Modificações estruturais. Selecione a modificação estrutural na lista ou crie um novo tipo de modificação através do botão Novo .

Opções especiais

Se você ativar a caixa de seleção 'Considerar estado inicial de', você pode selecionar na lista uma combinação de cargas cujas deformações representam o estado inicial para a combinação selecionada. Desta forma, pode-se, por exemplo, captar o efeito de uma pré-tração.

Informação

O estado inicial de um caso de carga só pode ser considerado se suas 'Configurações de análise estática' forem equivalentes àquelas do estado considerado.

O botão Editar à direita da lista chama o diálogo 'Configurações de estado inicial'. Defina lá qual 'Tipo de estado inicial' está presente.

As opções de seleção são descritas no capítulo Casos de carga .

Atribuição

No registro Atribuição você pode verificar quais casos de carga estão incluídos na combinação de cargas e de acordo com quais critérios eles são combinados.

Atribuído para LK

Nas colunas, os casos de carga são listados com seus respectivos coeficientes parciais de segurança e de combinação. Os valores indicados na coluna 'Fator' são baseados nos coeficientes de acordo com a norma. Para a EN 1990, são os coeficientes parciais de segurança γ, coeficientes de combinação ψ, fatores de redução ξ e, se aplicável, coeficientes de confiabilidade KFI da ação. Eles são aplicados de acordo com a situação de dimensionamento e a categoria de ação.

Se uma ação de acordo com a EN 1990 atua como 'Líder' na combinação, ela é marcada adequadamente. É considerada como a ação Qk,1 nas regras de combinação.

Definir manualmente a combinação de cargas

Com o botão Novo no final da 'Lista', você pode adicionar manualmente uma combinação de cargas. O registro 'Atribuição' é ajustado de acordo. Você encontrará este esquema também se não usar o assistente de combinação.

Na coluna 'Casos de carga existentes', todos os casos de carga que você criou estão listados. Para transferir um caso de carga para a lista 'Atribuído para LK', você pode usar as seguintes opções:

  • Clique duas vezes no caso de carga.
  • Selecione o caso de carga ou vários casos de carga mantendo pressionada a tecla Ctrl. Em seguida, clique no botão Adicionar .

Para alterar o coeficiente de um caso de carga, ative a primeira coluna desta linha de casos de carga. Insira o fator correto ou selecione-o na lista.

Na seção 'Entrada de sintaxe', você pode definir diretamente a combinação de cargas inserindo os casos de carga com coeficientes. Atribua o critério de definição então com o botão Aplicar .

LK correspondente

Se no registro Base do diálogo principal a caixa de verificação 'Atribuir automaticamente combinações de carga correspondentes' estiver marcada, as combinações "relacionadas" que resultam dos mesmos casos de carga para as diferentes situações de dimensionamento são exibidas no registro LK correspondente. No entanto, elas são sobrepostas com diferentes coeficientes parciais de segurança. Se a caixa de verificação estiver desmarcada, somente os critérios da LK selecionada são indicados.

Informação

As combinações de carga correspondentes são relevantes para as verificações geotécnicas de uma fundação (veja o capítulo Ruptura de base e Deslizamento do manual de Fundações de Concreto). Elas não são importantes para a análise estática e as verificações usuais.

Capítulo principal