6575x
000070
2024-01-15

Load Wizards

Load wizards facilitate the input of member and surface loads. They allow you to convert area loads to member loads or to apply snow, wind, and moving loads to surfaces and members. There is also a load wizard that allows you to import the support reactions of another model.

Info

If you deactivate the load wizard in the model's base data (see the image Dialog Box "New Model – Base Data", Tabs "Add-ons"), you need to generate the snow and wind loads manually. The entries in the navigator and in the table are reduced accordingly.

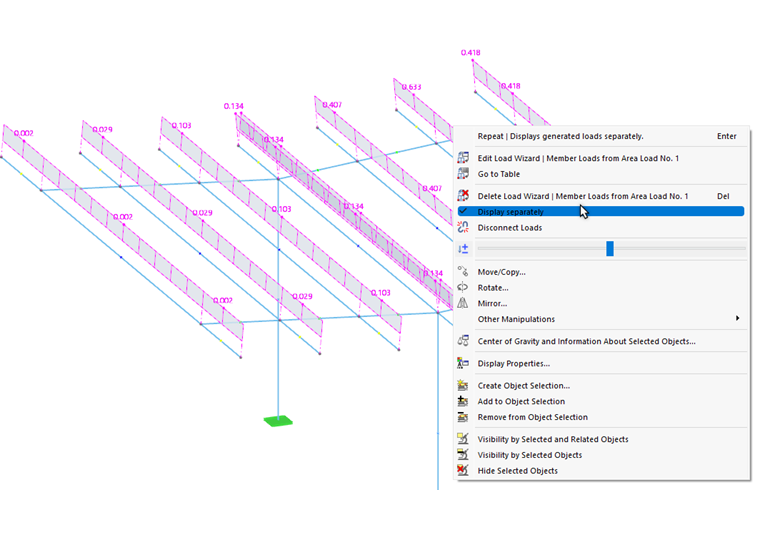
Displaying Generated Loads as Member, Line, or Surface Loads

The generated loads are usually displayed as surface loads above the definition objects. In order to check the loads that were generated based on your specifications, open the shortcut menu of the generated load in the work window. Then, activate the Display separately option.

Info

The loads are only converted for display purposes. They cannot be edited.

Adjusting Generated Loads

Like other loads, the generated loads are added to the Loads category in the navigator and to the loads in the table. Since they cannot be edited, they are shown in a different color.

If you want to adjust the parameters of the generated loads, open the edit dialog box of the load wizard as usual and make modifications there.

However, if you want to treat the generated loads as isolated load objects, you have to release the loads from the concept and split them into their components. Use the load's shortcut menu in the work window or in the "Navigator – Data". Then, select the Disconnect Loads function.

After confirming the query, RFEM converts the generated load into "real" member, line, or surface loads, which you can then edit.