6454x
000070
15. Januar 2024

Lastassistenten

Die Lastassistenten erleichtern die Eingabe von Stab- und Flächenlasten. Damit können Sie Flächenlasten in Stablasten umwandeln oder Schnee-, Wind- und Wanderlasten auf Flächen und Stäbe aufbringen. Ein weiterer Lastassistent ermöglicht es, die Lagerreaktionen eines anderen Modells zu importieren.

Info

Wenn Sie den Lastassistenten in den Modell-Basisangaben deaktivieren (siehe Bild Dialog 'Neues Modell - Basisangaben', Register 'Add-Ons'), müssen Sie die Schnee- und Windlasten selbst erzeugen. Die Einträge im Navigator und in der Tabelle sind entsprechend reduziert.

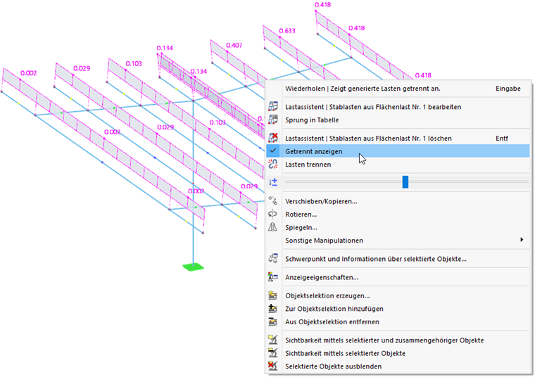
Generierte Lasten als Stab-, Linien oder Flächenlasten darstellen

Die generierten Lasten werden im Regelfall als Flächenlast über den Definitionsobjekten dargestellt. Wenn Sie die Lasten überprüfen möchten, die aus Ihren Vorgaben erzeugt wurden, rufen Sie im Arbeitsfenster das Kontextmenü der generierten Last auf. Dort aktivieren Sie die Option Getrennt anzeigen.

Info

Die Lasten werden nur für die Darstellung umgewandelt. Sie können nicht bearbeitet werden.

Generierte Lasten anpassen

Die generierten Lasten werden wie andere Lasten in der Navigatorkategorie Lasten und bei den Lasten in Tabelle abgelegt. Da sie nicht bearbeitet werden können, sind sie in einer anderen Farbe dargestellt.

Wenn Sie die Parameter der generierten Lasten anpassen möchten, rufen Sie wie gewohnt den Bearbeitungsdialog des Lastassistenten auf und nehmen dort Ihre Änderungen vor.

Um die generierten Lasten hingegen als isolierte Lastobjekte zu behandeln, müssen die Lasten aus dem Konzept herausgelöst und in ihre Komponenten zerlegt werden. Nutzen Sie hierzu das Last-Kontextmenü im Arbeitsfenster oder im 'Navigator - Daten'. Wählen Sie dort die Funktion Lasten trennen aus.

Nach einer Bestätigung wandelt RFEM die generierte Last in "echte" Stab-, Linien- oder Flächenlasten um, die Sie anschließend bearbeiten können.