2491x
002477
26.01.2024
Structure

Utilisation de l’impression multiple

Dans ce chapitre, nous vous expliquons comment imprimer les graphiques de plusieurs fenêtres et comment utiliser les vues sélectionnées pour une impression en série.

Impression de plusieurs fenêtres

Lorsque vous utilisez plusieurs fenêtres pour l’affichage de votre modèle, vous pouvez également documenter les zones de fenêtre sur une seule page. Activez l’option Plus dans la boîte de dialogue « Impression graphique ». Celle-ci est disponible dans ce cas sous l’élément « Fenêtre à imprimer » (1).

Affichez l’onglet Disposition des fenêtres (2).

Vous pouvez définir la disposition des fenêtres sur la feuille :

  • Disposition actuelle : les fenêtres sont disposées sur la page telles qu’elles sont représentées dans la fenêtre de travail. Si elles se trouvent l’une à côté de l’autre dans la fenêtre de travail, les images seront plus hautes que larges lors de l’impression au format portrait.
  • Remplissage de la fenêtre : chaque fenêtre est imprimée sur une page.
  • 1) : seule la première fenêtre (à gauche ou en haut de la fenêtre graphique) est imprimée.
  • 2) : les fenêtres sont disposées les unes à côté des autres.
  • 3) : les fenêtres sont disposées les unes au-dessous des autres.
Informations

Il n’est possible d’imprimer que les graphiques d’un même modèle sur une feuille. Une impression de plusieurs modèles n’est pas possible.

Impression multiple

Vous pouvez utiliser la vue actuelle pour une impression en série afin de générer des graphiques pour les charges, les efforts internes et les déformations. Pour ce faire, activez l’option Impression multiple (1) dans la boîte de dialogue Impression graphique (1).

D’autres onglets sont ajoutés à la boîte de dialogue (2). Définissez les graphiques du modèle, les imperfections, les charges et les résultats qui doivent être créés automatiquement (2).

Modèle

En plus de la vue actuelle, sept vues standard sont disponibles dans l’onglet « Modèle ». Cochez la case « Vues » si vous souhaitez sélectionner une ou plusieurs de ces vues pour l’impression.

Imperfections

Cochez la case « Imperfections » si vous souhaitez imprimer les vues des cas d’imperfections sous forme d’impressions multiples. Si vous avez créé plusieurs cas d’imperfection, mais que vous souhaitez imprimer uniquement les cas sélectionnés, activez l’option « Sélectionner ». Vous pouvez ensuite définir les cas d’imperfection dans une nouvelle boîte de dialogue (voir la description dans Charges).

Outre la vue actuelle, sept vues standard sont disponibles pour le graphique des imperfections.

Charges

Cochez la case « Cas de charge/Combinaisons de charge » si vous souhaitez imprimer les images de charge des cas de charge et des combinaisons de charge sous forme d’impressions multiples.

Si vous ne souhaitez imprimer que certains cas de charge, cochez l’option « Sélectionner » (1). Cliquez sur la zone de texte à droite avec les numéros de cas de charge afin de faire apparaitre le bouton Modifier un objet (2). Cliquez sur le bouton pour ouvrir la boîte de dialogue « Sélectionner un chargement ». Comme décrit dans le chapitre Gestionnaire des rapports d’impression vous pouvez définir les cas de charge et les combinaisons pour l’impression multiple (3).

En plus de la vue actuelle, sept vues standard sont disponibles pour le graphique des charges.

La case « Avec imperfections » contrôle si les imperfections sont affichées dans les images de charge.

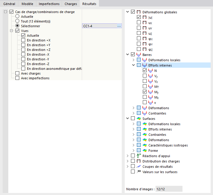
Résultats

Informations

Cet onglet est disponible lorsque les résultats sont affichés dans la fenêtre de travail.

Cochez la case « Cas de charge/Combinaisons de charge » si vous souhaitez imprimer les résultats des cas de charge et des combinaisons de charge sous forme d’impressions multiples. Si vous souhaitez imprimer les résultats de certaines charges, activez l’option « Sélectionner ». Vous pouvez ensuite définir les cas de charge ou les combinaisons dans une nouvelle boîte de dialogue (voir Charges pour une description).

Définissez les résultats à imprimer sous forme de graphiques dans l’arborescence à droite. Si vous cochez une case, l’image correspondante est préparée pour les cas de charge et les combinaisons sélectionnés dans les vues activées.

Informations

Faites attention au « Nombre d’images » affiché sous l’arborescence de résultats. Si possible, limitez les graphiques automatiques aux résultats essentiels.

En plus de la vue actuelle, sept vues standard sont disponibles pour les graphiques de résultats.

Les cases « Avec charges » et « Avec imperfections » contrôlent si les images de charge et les imperfections sont affichées dans le graphique de résultat.

Dans l’onglet « Général », vous pouvez vérifier l'aperçu de l’impression multiple.

Astuce

Le chapitre Ajuster l’image du rapport d’impression décrit comment modifier, supprimer ou ajouter les graphiques d’une impression multiple à posteriori.

Chapitre parent