13604x
000261
8. Dezember 2023

Ergebniskombinationen

Eine Ergebniskombination (EK) überlagert die Ergebnisse von Lastfällen nach bestimmten Kombinationskriterien. Es können die Ergebnisse von Lastfällen, Lastkombinationen und Ergebniskombinationen kombiniert werden. Ergebniskombinationen kommen in erster Linie bei dynamischen Untersuchungen zur Anwendung.

Wichtig

Ergebniskombinationen eignen sich nicht für nichtlineare Berechnungen, da sie zu verfälschten Ergebnissen führen: Die nichtlinearen Eigenschaften bestimmter Objekte – beispielsweise Zugstäbe oder Bettungen – sind in den einzelnen Lastfällen oft unterschiedlich wirksam. Mit dem Ausfall der Objekte gehen Umlagerungseffekte einher. Eine Kombination der Schnittgrößen wäre nicht korrekt.

Das Register 'Ergebniskombinationen' ist verfügbar, wenn

Mit dem Aktivieren des Registers werden die Ergebniskombinationen nach den Kombinationsregeln der Norm erzeugt. Sie sind nach Bemessungssituationen geordnet aufgelistet. Sollten Sie den Kombinationsassistenten im Hauptregister Basis deaktiviert haben, so müssen Sie die Ergebniskombinationen manuell erzeugen (siehe Abschnitt Ergebniskombination manuell definieren).

Der 'Name der Ergebniskombination' stellt eine Kurzbezeichnung dar. Sie basiert auf den Sicherheitsfaktoren und Nummern der Lastfälle und spiegelt die Kombinationsregeln wider.

Das Kontrollfeld 'Zu berechnen' regelt, ob die selektierte Ergebniskombination bei der Berechnung untersucht wird.

Basis

Das Register Basis verwaltet die allgemeinen Angaben der Ergebniskombination, die in der 'Liste' links selektiert ist.

Kategorien

Die 'Bemessungssituation' beschreibt, nach welchen normativen Vorgaben die Lastfälle kombiniert werden (siehe Kapitel Bemessungssituationen).

Der 'Kombinationstyp' steuert, nach welchen Kriterien die Überlagerung der Ergebnisse erfolgt. Wenn der Kombinationsassistent benutzt wurde, erscheint hier der Eintrag 'Allgemein'. Bei einer benutzerdefinierten Ergebniskombination bestehen in der Liste folgende Auswahlmöglichkeiten:

  • Allgemein: Die Verknüpfungskriterien können im Register 'Zuordnung' individuell festgelegt werden.
  • Umhüllende - Ständig: Die in der Kombination enthaltenen Lastfälle und Kombinationen werden stets berücksichtigt ('/p'), schließen sich aber gegenseitig aus ('oder'). Die EK stellt so die Umhüllende mit den ungünstigsten Ergebnissen aller Komponenten dar.
  • Umhüllende - Vorübergehend: Die in der Kombination enthaltenen Lastfälle und Kombinationen werden nur berücksichtigt, wenn sie einen ungünstigen Beitrag zum Ergebnis liefern. Sie schließen sich gegenseitig aus ('oder'). Die EK stellt die Umhüllende aus den Ergebnissen der Komponenten dar. Die Vorzeichen können aber dazu führen, dass die Ergebnisse von Komponenten nicht einfließen, wenn sie keine Auswirkung auf die Extremwerte haben.
  • Überlagerung: Alle in der Kombination enthaltenen Lastfälle und Kombinationen werden stets berücksichtigt ('p') und jeweils addiert ('+'). Die Überlagerung ermittelt die Summe aller Ergebnisse. Es gibt keine maximalen oder minimalen Werte.

Optionen

Im Regelfall werden die Ergebnisse additiv kombiniert: B = A1 + A2 + A3 + ... + An. Bei einer benutzerdefinierten Ergebniskombination ist das Kontrollfeld 'SRSS-Kombination' zugänglich. Damit erfolgt eine Überlagerung nach der square root of the sum of the squares Methode: B = √(A12 + A22 + A32 + ... + An2). Dieser Ansatz ist für Modalanalysen von Bedeutung. Im Abschnitt SRSS-Kombination können Sie festlegen, wie die Vorzeichen der Extremwerte behandelt werden.


Das Kontrollfeld 'Unterkombinationen vom Typ Überlagerung generieren' bewirkt, dass die in der Ergebniskombination enthaltenen Komponenten als separate Kombinationen erzeugt werden. So können Sie ablesen, welche Kombinationen für die Überlagerung der Ergebnisse verwendet werden und welche Kriterien jeweils gelten.

SRSS-Kombination

Dieser Abschnitt ist zugänglich, wenn im Abschnitt 'Optionen' das Kontrollfeld 'SRSS-Kombination' aktiviert wurde. Hier können Sie festlegen, wie die Modalantworten kombiniert und die Vorzeichen behandelt werden.

Die Standardform der SRSS-Regel kombiniert die Ergebnisse quadratisch gemäß der oben beschriebenen square root of the sum of the squares Methode. Dabei gehen die Vorzeichen verloren. Mit dem Kontrollfeld 'Äquivalente Linearkombination verwenden' wird die SRSS-Regel als äquivalente Linearkombination angewendet. Damit lassen sich Ergebnisse wie beispielsweise zugehörige Schnittgrößen ermitteln. Diese sind meist deutlich kleiner als nach der Standardform der SRSS-Regel. Die Ergebnisse nach der äquivalenten Linearkombination sind in sich konsistent und die zugehörigen Vorzeichen korrekt in Bezug auf die maßgebende Schnittgröße.

Über die Auswahlfelder für 'Extremwertvorzeichen' können Sie steuern, welche Extremwerte der Lastfälle in die Überlagerung einfließen und ob die Vorzeichen beibehalten werden sollen. Auf diese Weise werden die Extremwerte der modalen Schnittgrößen und Verformungen und die zur führenden Komponente zugehörigen Ergebnisse vorzeichengerecht ermittelt.

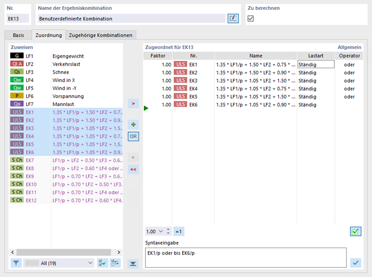
Zuordnung

Im Register Zuordnung können Sie überprüfen, welche Lastfälle oder Lastkombinationen in der selektierten Ergebniskombination erfasst sind und nach welchen Kriterien sie kombiniert werden. Hier können Sie die Kriterien einer Kombination auch manuell festlegen.

Zugeordnet für EK

In der Tabelle werden die Lastfälle der Ergebniskombination aufgelistet. Die in der Spalte 'Faktor' angegebenen Werte basieren auf den Teilsicherheits- und Kombinationsbeiwerten gemäß Norm. Sie werden je nach Bemessungssituation und Einwirkungskategorie angesetzt.

Die 'Lastart' beschreibt, wie jeder Lastfall bei der Überlagerung berücksichtigt wird:

  • Ständig: Die Belastung ist in jedem Fall wirksam.
  • Vorübergehend: Die Belastung wird nur berücksichtigt, wenn die Ergebnisse zu einer Erhöhung der Schnittgrößen und Verformungen führen.


Der 'Operator' drückt aus, wie die Lastfälle verknüpft werden:

  • +: Das Symbol kennzeichnet eine additive Kombination. Der Lastfall wird unabhängig von einem anderen Lastfall berücksichtigt, sobald sich die Ergebnisse ungünstig auswirken.
  • oder: Das Kriterium beschreibt eine alternative Kombination. Die Ergebnisse bestimmter Lastfälle schließen sich gegenseitig aus, wie beispielsweise Wind. Es werden nur die Werte der Belastung berücksichtigt, die den ungünstigsten Beitrag leistet.

Ergebniskombination manuell definieren

Mithilfe der Schaltfläche Neu am Ende der 'Liste' können Sie eine Ergebniskombination manuell ergänzen. Das Register 'Zuordnung' wird hierzu entsprechend angepasst. Dieses Schema finden Sie auch vor, wenn Sie den Kombinationsassistenten für Lastkombinationen nutzen und im Register 'Basis' das Kontrollfeld 'Ergebniskombinationen' aktiviert haben.

In der Spalte 'Zuweisen' sind alle vorhandenen Lastfälle, Lastkombinationen und Ergebniskombinationen aufgelistet. Um einen Eintrag in die Liste 'Zugeordnet für EK' zu überführen, können Sie folgende Möglichkeiten nutzen:

  • Doppelklicken Sie den Eintrag.
  • Selektieren Sie den Eintrag oder mehrere Einträge mit gedrückter Strg-Taste. Klicken Sie dann auf die Schaltfläche Hinzufügen .

Die Schaltflächen Operator + und Operator OR steuern, welcher Operator bei der Verknüpfung der Einträge verwendet wird:

  • +: Die Lastfälle werden addiert.
  • OR: Die Lastfälle wirken alternativ.
Tipp

Legen Sie zuerst die Operator-Schaltfläche fest und übertragen dann die Einträge.

Um den 'Faktor' eines Lastfalls oder einer Kombination zu ändern, aktivieren Sie die erste Spalte der betreffenden Zeile. Tragen Sie den korrekten Beiwert ein oder wählen ihn in der Liste aus.

Analog können Sie die 'Lastart' und den 'Operator' anpassen: Aktivieren Sie das Feld und wählen den geeigneten Eintrag in der Liste aus.

Der Abschnitt 'Syntaxeingabe' ermöglicht es, die Ergebniskombination direkt zu definieren. Tragen Sie die Lastfälle oder Kombinationen jeweils mit Beiwert, Lastartsymbol ('/p' oder ohne) und Operator ('+' oder 'oder') ein. Weisen Sie das Definitionskriterium dann mit der Schaltfläche Anwenden zu.

Zugehörige Kombinationen

Im Register Zugehörige Kombinationen können Sie die "verwandten" Kombinationen festlegen, die sich aus denselben Lastfällen für die einzelnen Bemessungssituationen ergeben.

Das Prinzip ist im Kapitel Lastkombinationen näher beschrieben.

Info

Die zugehörigen Kombinationen sind für die geotechnischen Nachweise eines Fundaments relevant. Für die statische Analyse spielen sie keine Rolle.

Übergeordnetes Kapitel