1783x
003655
22. Mai 2025

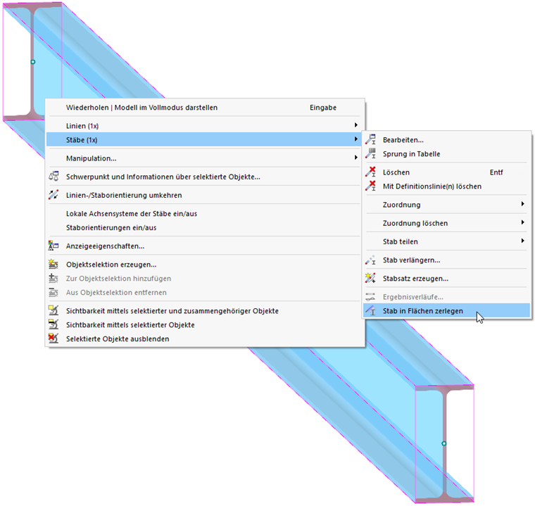
Stab in Flächen zerlegen

Manchmal ist es notwendig, für bestimmte Bereiche eines Stabwerks genauere Untersuchungen durchzuführen, beispielsweise um den Schnittgrößenverlauf an einem Lager auszuwerten oder eine Rahmenecke als Flächenmodell zu untersuchen. Hierzu können Sie den Stabquerschnitt über mehrere Flächenobjekte modellieren, was aber mit Aufwand verbunden ist. Die Funktion Stab in Flächen zerlegen vereinfacht die Aufgabe, ein 1D-Stabelement über 2D-Flächenelemente abzubilden.

Klicken Sie den Stab mit der rechten Maustaste an, um dessen Kontextmenü aufzurufen. Wählen Sie dort im Eintrag Stäbe die Funktion Stab in Flächen zerlegen.

Wichtig

Die Funktion ist nur verfügbar, wenn der Modelltyp als 3D definiert ist. Dickwandige Querschnitte können generell nicht zerlegt werden. Bei RSECTION-Profilen werden alle Elemente umgewandelt, jedoch keine Teile.

Aus der Geometrie des Querschnitts und des Stabes werden Flächen mit den entsprechenden Dicken erzeugt. Bei dieser Konvertierung gehen die Informationen zum Strukturobjekt 'Stab' verloren.

Info

Die Zerlegung erfolgt aktuell mit programmseitigen Voreinstellungen. Die Möglichkeit für benutzerdefinierte Vorgaben ist in Arbeit.

Übergeordnetes Kapitel