5735x
000078
25.1.2024
Konstrukce

Databáze průřezů

V databázi je uloženo mnoho průřezů.

Otevření databáze

Do databáze se dostanete v sekci "Název". Databáze přístupný (viz obr Neuer Querschnitt ).

Databáze je rozdělena na sekce s různými typy průřezů. Vyhledejte vhodnou kategorii průřezů a klikněte na tlačítko s příslušnou ikonou.

Normované průřezy

U průřezů kategorie 'Normované' se otevře další dialog, ve kterém můžete vybrat požadovaný průřez.

Pro výběr průřezu můžete provést následující:

  • V levé sekci "Filtr" lze výběr omezit pomocí vhodných kritérií.
  • Použijte fulltextové vyhledávání v textovém poli "Hledat" v dolní části.

Pokud chcete vybrat jiný typ průřezu, můžete se vrátit do přehledu pomocí tlačítka Směr .

Nastavení filtru

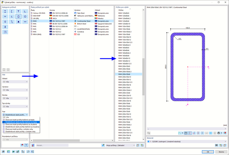
Sekce Filtr nabízí různé možnosti výběru. Průřezy lze filtrovat podle určitých kritérií a redukovat tak nabídku (viz obrázek Výběr obdélníkového dutého profilu).

Tip

Pomocí tlačítka Filtr v dolní části sekce pro nastavení, zda se mají zobrazit průřezy z neplatných norem.

Řady průřezů pro výběr

V prostřední sekci se vybere řada průřezů, ve které je průřez zařazen. Řády jsou seřazeny podle normy, výrobce, oblasti a typu výroby. Pořadí řazení lze nastavit pomocí záhlaví sloupců.

Můžete použít Informace o průřezu v dolní části průřezu pro kontrolu vlastností vybraného průřezu.

Průřez pro výběr

V pravé sekci můžete vybrat průřez, který se má použít v modelu.

Pomocí OK nebo klávesy Enter importujete vybraný průřez do dialogu 'Nový průřez'.

Složené průřezy

Tato sekce umožňuje kombinovat normované průřezy pomocí parametrů. Vrátíme se zpět do dialogu "Nový průřez", který nyní obsahuje další záložku.

V sekci "Typy kombinací" definujte uspořádání průřezů (1). V sekci "Průřezy" je možné použít Databáze vyberte příslušné průřezy v databázi jeden po druhém (2) (3).

Tenkostěnné a masivní průřezy

Pokud v databázi vybereme tenkostěnný nebo masivní průřez, lze v dialogu "Nový průřez" definovat jeho geometrické parametry. Pro zadání je k dispozici další záložka.

Tip

U tenkostěnných průřezů lze použít tlačítko Přednastavení válcovaného profilu .

Oblíbené průřezy

Často používané průřezy si můžete uložit jako Moje průřezy. V dalších projektech jsou pak k dispozici jako preferované průřezy („oblíbené“).

Chcete-li uložit aktuální průřez jako oblíbený, přejděte po zadání průřezu nebo parametrů zadání do dolní části databáze a klikněte na tlačítko Nová oblíbená položka . Průřez pak bude zařazen do kategorie 'Moje průřezy | Základní'.

Můžete použít Úpravy pro kontrolu preferovaných průřezů. Průřezy uložené jako oblíbené se zobrazí v dialogu 'Upravit mé průřezy' podle typů průřezů.

Můžete použít Nový pro vytvoření nové kategorie v seznamu preferovaných průřezů.

Chcete-li importovat preferovaný průřez z databáze, přejděte do sekce '„Ze seznamu oblíbených“ a klikněte na tlačítko Oblibené .

Průřezy RSECTION

Do programu RFEM lze importovat také uživatelsky zadané průřezy, které jste vytvořili v programu RSECTION. Za tímto účelem klikněte na tlačítko v sekci 'Z RSECTION' Výběr průřezu RSECTION . Zobrazí se poznámka k "Vybrat průřez v Dlubal centru"; otevře se Dlubal centrum. V Dlubal centru vyberte průřez z RSECTION.

Aby bylo možné průřez importovat, musí být splněny určité licenční podmínky. V průřezu RSECTION se ukládají informace o tom, které licence byly v RSECTION k dispozici při uložení průřezu. Platí následující pravidla:

  • Pro použití v programu RFEM není nutné ukládat průřez z RSECTION včetně výsledků.
  • Pokud uživatel s licencí programu RSECTION vytvoří průřez a uloží ho do programu RSECTION, mohou ostatní uživatelé tento průřez importovat do programu RFEM, spustit statickou analýzu a posoudit ho v addonu pro posouzení, jako je Posouzení ocelových konstrukcí nebo Posouzení hliníkových konstrukcí. nemáte licenci pro RSECTION.
  • Průřezy z programu RSECTION, jejichž posouzení v addonech Posouzení ocelových konstrukcí nebo Posouzení hliníkových konstrukcí vyžaduje zohlednění účinného průřezu, musí být také uloženy v programu RSECTION s aktivní licencí pro properties-software/effective-sections Účinné průřezy.
Nadřazená kapitola